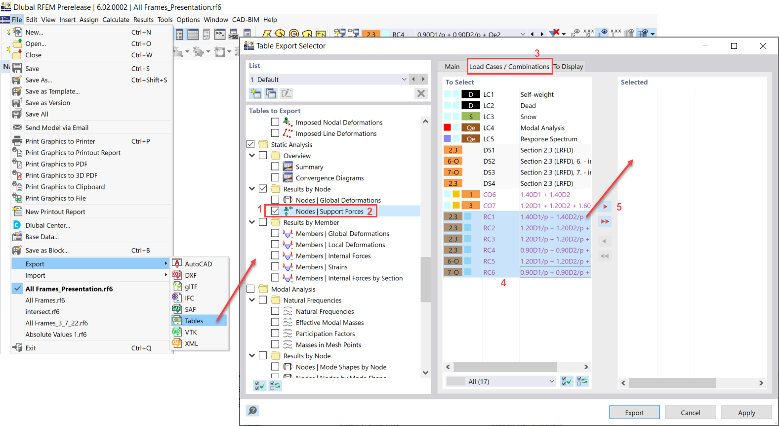
FAQ 005219 | Ceci est le texte de la question Wiki.sasdasdasdasdasdasasasdadasJe souhaite exporter les efforts d'appui nodaux de plusieurs cas de charge, charge c
FAQ 005219 | Ceci est le texte de la question Wiki.sasdasdasdasdasdasasasdadasJe souhaite exporter les efforts d'appui nodaux de plusieurs cas de charge, charge c
30.05.2024
029951

FAQ 005219 | Exporter un tableau Excel

FAQ 005219 | Ceci est le texte de la question Wiki.sasdasdasdasdasdasasasdadasJe souhaite exporter les efforts d'appui nodaux de plusieurs cas de charge, charge c

Utilisé dans
  • Exporter un tableau Excel
Partager