Lancer la vérification des assemblages acier
  • Visionneuse 3D
  • Visionneuse 3D | Babylon
  • Réalité virtuelle
Résultats d’analyse contrainte-déformation
  • Visionneuse 3D
  • Visionneuse 3D | Babylon
  • Réalité virtuelle
Détails de vérification
Résultats dans Assemblages acier
Résultats de flambement
  • Visionneuse 3D
  • Visionneuse 3D | Babylon
  • Réalité virtuelle
Résultats dans Assemblages acier : Modes propres
Modèle EF d’un assemblage en acier
  • Visionneuse 3D
  • Visionneuse 3D | Babylon
  • Réalité virtuelle
Gestionnaire de rapports d’impression
Propriétés des composants dans le Navigateur du rapport d’impression
Exportation des graphiques vers le rapport d’impression
Lancer la vérification des assemblages acier
Résultats d’analyse contrainte-déformation
Détails de vérification
Résultats dans Assemblages acier
Résultats de flambement
Résultats dans Assemblages acier : Modes propres
Modèle EF d’un assemblage en acier
Gestionnaire de rapports d’impression
Propriétés des composants dans le Navigateur du rapport d’impression
Exportation des graphiques vers le rapport d’impression
30.05.2024
030019
  • RFEM 6
  • Structures en acier
  • Connexions métalliques
    • Eurocode 3

Lancer la vérification des assemblages acier

Utilisé dans
  • Situations de projet pour les assemblages acier
Modèle 3D
En savoir plus sur le modèle 3D
  • Assemblage rigide en acier | 3
Spécifications
Nombre de nœuds 62
Nombre de lignes 91
Nombre de barres 89
Nombre de surfaces 6
Nombre de solides 0
Nombre de cas de charge 5
Nombre de combinaisons de charges 10
Nombre de combinaisons de résultats 0
Poids total 7,096 t
Dimensions (métriques) 13,000 x 6,001 x 15,000 m
Dimensions (impériales) 42.65 x 19.69 x 49.21 feet
Partager
11.03.2022
030074
  • RFEM 6
  • Structures en acier
  • Connexions métalliques
    • Eurocode 3
Résultats d’analyse contrainte-déformation
  • Assemblage acier
  • Calcul
  • Résultats
  • Analyse contrainte-déformation
Utilisé dans
  • Évaluation et documentation des résultats de l'analyse des assemblages acier dans RFEM 6
Modèle 3D
En savoir plus sur le modèle 3D
  • Assemblage rigide en acier | 3
Spécifications
Nombre de nœuds 62
Nombre de lignes 91
Nombre de barres 89
Nombre de surfaces 6
Nombre de solides 0
Nombre de cas de charge 5
Nombre de combinaisons de charges 10
Nombre de combinaisons de résultats 0
Poids total 7,096 t
Dimensions (métriques) 13,000 x 6,001 x 15,000 m
Dimensions (impériales) 42.65 x 19.69 x 49.21 feet
Partager
11.03.2022
030076
  • RFEM 6
  • Structures en acier
  • Connexions métalliques
    • Eurocode 3
Détails de vérification
  • Détails de vérification
  • Assemblages acier
  • Résultats
Utilisé dans
  • Évaluation et documentation des résultats de l'analyse des assemblages acier dans RFEM 6
Partager
11.03.2022
030077
  • RFEM 6
  • Structures en acier
  • Connexions métalliques
    • Eurocode 3
Résultats dans Assemblages acier
  • Résultats
  • Assemblages acier
Utilisé dans
  • Évaluation et documentation des résultats de l'analyse des assemblages acier dans RFEM 6
Partager
11.03.2022
030078
  • RFEM 6
  • Structures en acier
  • Connexions métalliques
    • Analyse de stabilité
    • Eurocode 3
Résultats de flambement
  • Flambement
  • Assemblage acier
  • Résultats
Utilisé dans
  • Évaluation et documentation des résultats de l'analyse des assemblages acier dans RFEM 6
Modèle 3D
En savoir plus sur le modèle 3D
  • Assemblage rigide en acier | 3
Spécifications
Nombre de nœuds 62
Nombre de lignes 91
Nombre de barres 89
Nombre de surfaces 6
Nombre de solides 0
Nombre de cas de charge 5
Nombre de combinaisons de charges 10
Nombre de combinaisons de résultats 0
Poids total 7,096 t
Dimensions (métriques) 13,000 x 6,001 x 15,000 m
Dimensions (impériales) 42.65 x 19.69 x 49.21 feet
Partager
11.03.2022
030079
  • RFEM 6
  • Structures en acier
  • Connexions métalliques
    • Analyse de stabilité
    • Eurocode 3
Résultats dans Assemblages acier : Modes propres
  • Résultats
  • Assemblages acier
  • Modes propres
Utilisé dans
  • Évaluation et documentation des résultats de l'analyse des assemblages acier dans RFEM 6
Partager
11.03.2022
030080
  • RFEM 6
  • Structures en acier
  • Connexions métalliques
    • Eurocode 3
Modèle EF d’un assemblage en acier
  • Modèle EF
  • Assemblage acier
Utilisé dans
  • Évaluation et documentation des résultats de l'analyse des assemblages acier dans RFEM 6
Modèle 3D
En savoir plus sur le modèle 3D
  • Assemblage rigide en acier | 3
Spécifications
Nombre de nœuds 62
Nombre de lignes 91
Nombre de barres 89
Nombre de surfaces 6
Nombre de solides 0
Nombre de cas de charge 5
Nombre de combinaisons de charges 10
Nombre de combinaisons de résultats 0
Poids total 7,096 t
Dimensions (métriques) 13,000 x 6,001 x 15,000 m
Dimensions (impériales) 42.65 x 19.69 x 49.21 feet
Partager
11.03.2022
030081
  • RFEM 6
  • Structures en acier
  • Connexions métalliques
    • Eurocode 3
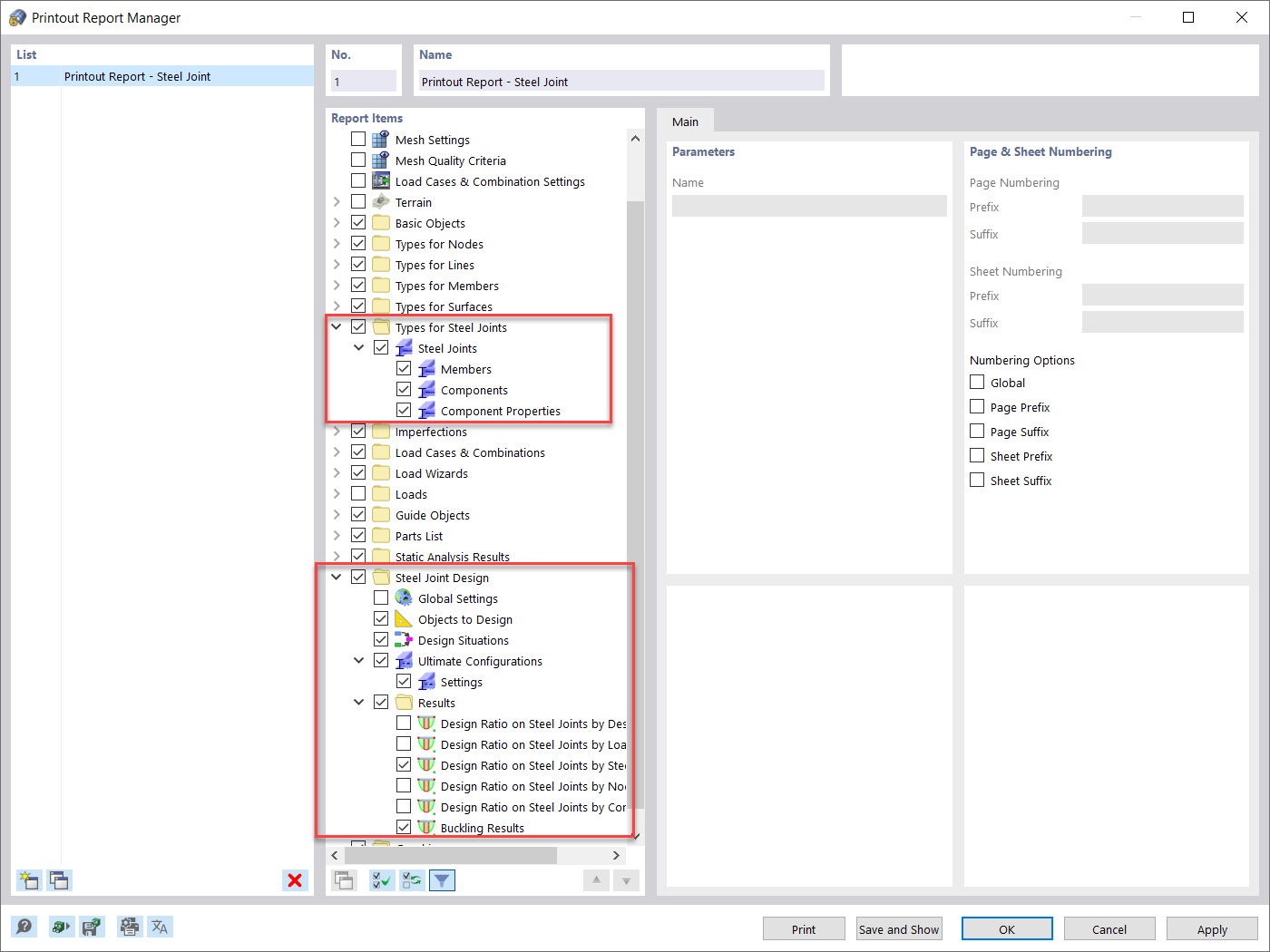
Gestionnaire de rapports d’impression
  • Rapport d’impression
  • Gestionnaire de Rapport d’impression
Utilisé dans
  • Évaluation et documentation des résultats de l'analyse des assemblages acier dans RFEM 6
Partager
11.03.2022
030082
  • RFEM 6
  • Structures en acier
  • Connexions métalliques
    • Eurocode 3
Propriétés des composants dans le Navigateur du rapport d’impression
  • Rapport d’impression
  • Assemblage Acier
Utilisé dans
  • Évaluation et documentation des résultats de l'analyse des assemblages acier dans RFEM 6
Partager
11.03.2022
030083
  • RFEM 6
  • Structures en acier
  • Connexions métalliques
    • Eurocode 3
Exportation des graphiques vers le rapport d’impression
  • Graphiques
  • Rapport d’impression
  • Assemblages en acier
Utilisé dans
  • Évaluation et documentation des résultats de l'analyse des assemblages acier dans RFEM 6
Partager