2993x
001698
14.03.2022

Évaluation et documentation des résultats de l'analyse des assemblages acier dans RFEM 6

L'avantage du module complémentaire Assemblages acier pour RFEM 6 est que vous pouvez analyser les assemblages acier à l'aide d'un modèle EF pour lequel la modélisation s'exécute de manière entièrement automatique en arrière-plan. L'entrée des composants d'assemblage en acier qui contrôlent la modélisation peut être effectuée en définissant les composants manuellement ou en utilisant les modèles disponibles dans la bibliothèque. Cette dernière méthode est décrite dans un précédent article de la Base de connaissance intitulé « Définir des composants d'assemblages acier à l'aide de la bibliothèque ». La définition des paramètres pour le calcul des assemblages acier est le sujet de l'article de la Base de connaissance « Vérification des assemblages acier dans RFEM 6 ».

Étant donné que l'assemblage acier et les paramètres de calcul associés sont définis comme indiqué dans les articles mentionnés ci-dessus, vous pouvez lancer le calcul en cliquant sur le bouton « Afficher les résultats » dans le tableau des assemblages acier ou via « Vérification des assemblages acier » dans la barre d'outils. comme le montre la Figure 1.

Résultats de l'analyse contrainte-déformation

Une fois le calcul terminé, les résultats sont disponibles dans la fenêtre de travail de RFEM et dans le tableau Vérification des assemblages acier. La Figure 2 montre les résultats de l'analyse contrainte-déformation, qui peuvent être affichés sous forme de rapports de calcul par chargement, assemblage, nœud ou composant. Vous pouvez afficher les vérifications détaillées à l'aide de l'icône Détails de la vérification, indiquée sur la même figure.

La Figure 3 montre un exemple de vérifications détaillées. Outre les formules, les résultats détaillés contiennent des références standard, ce qui vous permet de tracer précisément les vérifications et de comprendre en détail les vérifications effectuées. Vous pouvez exporter ces formules de vérification et ces références standard directement dans le rapport d'impression via l'icône « Imprimer les graphiques dans le rapport d'impression », indiquée sur la figure.

Vous pouvez ensuite afficher les résultats dans l'assemblage acier à l’aide de l’icône « Résultats dans l’assemblage acier » correspondante dans la fenêtre Détails de vérification (voir la Figure 3) ou via la même icône dans le tableau de vérification des assemblages acier. Une fois disponibles, vous pouvez filtrer les résultats en fonction des composants correspondants, comme le montre la Figure 4, c’est-à-dire que vous ne pouvez afficher que les résultats des composants qui vous intéressent. La section « À afficher » de cette fenêtre permet cela.

Résultats de l'analyse de stabilité

Si l’analyse de flambement est sélectionnée dans les paramètres de calcul de la configuration pour l'ELU, vous pouvez également vérifier si la rupture de stabilité est pertinente pour les composants d'assemblage (ce qui nécessite le module complémentaire Stabilité de la structure pour RFEM 6/RSTAB 9).

Par conséquent, le facteur de charge critique pour toutes les combinaisons de charges analysées et le nombre de modes propres sélectionnés sont calculés pour le modèle d’assemblage et affichés dans le tableau de vérification des assemblages acier (Figure 5). Le facteur de charge critique le plus faible est comparé à la valeur limite 15 de la norme EN 1993-1-1 [1] ou à une valeur définie par l'utilisateur. Vous trouverez la définition de ces paramètres dans la Figure 7 de l’article Vérification des Assemblages acier dans RFEM 6 .

Vous pouvez afficher graphiquement les modes propres correspondants via « Résultats dans l’Assemblages acier », comme le montre la Figure 6. Il est important de souligner qu’un modèle de surface adapté est considéré pour l’analyse de stabilité afin de reconnaître spécifiquement les modes locaux de flambement. Par conséquent, le modèle de l'analyse (résultats inclus) peut également être enregistré dans un fichier de modèle distinct en cliquant sur l'icône « Enregistrer le modèle sous » indiquée sur l’image. Ce modèle est affiché sur la Figure 7.


Documentation des données d'entrée et des résultats

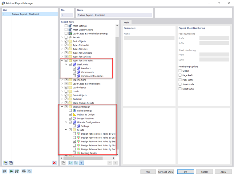
Toutes les données d'entrées et les résultats obtenus pour l’analyse des assemblages acier dans RFEM 6 peuvent être documentés dans un rapport d’impression multilingue. Le contenu de l’impression peut être personnalisé à l’aide de filtres afin d’inclure des éléments associés à la vérification des assemblages acier, comme le montre la Figure 8. De cette manière, vous pouvez documenter toutes les données relatives aux barres, composants et propriétés des composants, ainsi que les résultats du calcul et de l’analyse dans le rapport d’impression (Figure 9).


Vous pouvez également inclure des détails de vérification de calcul dans le rapport d’impression, comme le montre la Figure 3. De plus, vous pouvez exporter les graphiques de la fenêtre de travail contenant les résultats directement dans le rapport d’impression via « Fichier → Imprimer les graphiques dans le rapport d’impression » (Figure 10).

Il est également possible de sélectionner le contenu de l’image via une fenêtre de sélection dans le graphique à l’aide de la fonction « Définir une zone graphiquement ». Vous pouvez ensuite ajuster la qualité, la taille, les paramètres d'affichage, etc. Si vous souhaitez imprimer plusieurs graphiques associés aux assemblages acier, vous pouvez également utiliser la fonction « Impressions multiples » de RFEM 6.



Auteur

Elle est responsable de la création d'articles techniques et fournit un support technique aux clients de Dlubal Software.

Liens
Références


;