Déformations globales du modèle entier
  • Visionneuse 3D
  • Visionneuse 3D | Babylon
  • Réalité virtuelle
Effort interne de base pour le modèle entier
  • Visionneuse 3D
  • Visionneuse 3D | Babylon
  • Réalité virtuelle
Activation du module complémentaire Analyse des phases de construction (CSA)
  • Visionneuse 3D
  • Visionneuse 3D | Babylon
  • Réalité virtuelle
Boite de dialogue « Phases de construction »
Ajout de surfaces dans la phase de construction actuelle
  • Visionneuse 3D
  • Visionneuse 3D | Babylon
  • Réalité virtuelle
Surfaces actives dans la phase de construction actuelle
  • Visionneuse 3D
  • Visionneuse 3D | Babylon
  • Réalité virtuelle
Assigner les surfaces
  • Visionneuse 3D
  • Visionneuse 3D | Babylon
  • Réalité virtuelle
Déformations globales du modèle entier
Effort interne de base pour le modèle entier
Activation du module complémentaire Analyse des phases de construction (CSA)
Boite de dialogue « Phases de construction »
Ajout de surfaces dans la phase de construction actuelle
Surfaces actives dans la phase de construction actuelle
Assigner les surfaces
17.03.2022
030251
  • RFEM 6
  • Structures en béton
  • Conception et calcul de structure

Déformations globales du modèle entier

  • Processus de construction
  • Phases de construction
Utilisé dans
  • Définition des phases de construction en termes de modélisation
Modèle 3D
En savoir plus sur le modèle 3D
  • Bâtiment à plusieurs étages en béton armé
Spécifications
Nombre de nœuds 152
Nombre de lignes 277
Nombre de barres 21
Nombre de surfaces 126
Nombre de solides 0
Nombre de cas de charge 2
Nombre de combinaisons de charges 0
Nombre de combinaisons de résultats 0
Poids total 1518,300 t
Dimensions (métrique) 12,000 x 63,000 x 4,000 m
Dimensions (impériales) 39.37 x 206.69 x 13.12 feet
Partager
17.03.2022
030252
  • RFEM 6
  • Structures en béton
  • Conception et calcul de structure
Effort interne de base pour le modèle entier
  • Phases de construction
  • Processus de construction
Utilisé dans
  • Définition des phases de construction en termes de modélisation
Modèle 3D
En savoir plus sur le modèle 3D
  • Bâtiment à plusieurs étages en béton armé
Spécifications
Nombre de nœuds 152
Nombre de lignes 277
Nombre de barres 21
Nombre de surfaces 126
Nombre de solides 0
Nombre de cas de charge 2
Nombre de combinaisons de charges 0
Nombre de combinaisons de résultats 0
Poids total 1518,300 t
Dimensions (métrique) 12,000 x 63,000 x 4,000 m
Dimensions (impériales) 39.37 x 206.69 x 13.12 feet
Partager
17.03.2022
030253
  • RFEM 6
  • Structures en acier
  • Conception et calcul de structure
Activation du module complémentaire Analyse des phases de construction (CSA)
  • Analyse des phases de construction
  • Processus de construction
Utilisé dans
  • Définition des phases de construction en termes de modélisation
Modèle 3D
En savoir plus sur le modèle 3D
  • Bâtiment à plusieurs étages en béton armé
Spécifications
Nombre de nœuds 152
Nombre de lignes 277
Nombre de barres 21
Nombre de surfaces 126
Nombre de solides 0
Nombre de cas de charge 2
Nombre de combinaisons de charges 0
Nombre de combinaisons de résultats 0
Poids total 1518,300 t
Dimensions (métrique) 12,000 x 63,000 x 4,000 m
Dimensions (impériales) 39.37 x 206.69 x 13.12 feet
Partager
17.03.2022
030254
  • RFEM 6
  • Structures en béton
  • Conception et calcul de structure
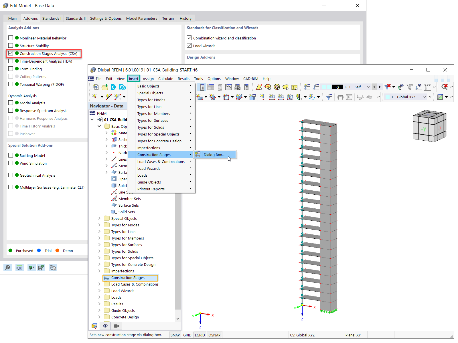
Boîte de dialogue « Phases de construction »
Boite de dialogue « Phases de construction »

  • Phases de construction
  • Processus de construction
Utilisé dans
  • Définition des phases de construction en termes de modélisation
Partager
17.03.2022
030256
  • RFEM 6
  • Structures en béton
  • Conception et calcul de structure
Ajout de surfaces dans la phase de construction actuelle
  • Analyse de la phase de construction
  • Processus de construction
Utilisé dans
  • Définition des phases de construction en termes de modélisation
Modèle 3D
En savoir plus sur le modèle 3D
  • Bâtiment à plusieurs étages en béton armé
Spécifications
Nombre de nœuds 152
Nombre de lignes 277
Nombre de barres 21
Nombre de surfaces 126
Nombre de solides 0
Nombre de cas de charge 2
Nombre de combinaisons de charges 0
Nombre de combinaisons de résultats 0
Poids total 1518,300 t
Dimensions (métrique) 12,000 x 63,000 x 4,000 m
Dimensions (impériales) 39.37 x 206.69 x 13.12 feet
Partager
17.03.2022
030259
  • RFEM 6
  • Structures en béton
  • Conception et calcul de structure
Surfaces actives dans la phase de construction actuelle
  • Phase de construction
  • Processus de construction
Utilisé dans
  • Définition des phases de construction en termes de modélisation
Modèle 3D
En savoir plus sur le modèle 3D
  • Bâtiment à plusieurs étages en béton armé
Spécifications
Nombre de nœuds 152
Nombre de lignes 277
Nombre de barres 21
Nombre de surfaces 126
Nombre de solides 0
Nombre de cas de charge 2
Nombre de combinaisons de charges 0
Nombre de combinaisons de résultats 0
Poids total 1518,300 t
Dimensions (métrique) 12,000 x 63,000 x 4,000 m
Dimensions (impériales) 39.37 x 206.69 x 13.12 feet
Partager
17.03.2022
030261
  • RFEM 6
  • Structures en béton
  • Conception et calcul de structure
Assigner les surfaces
  • Phases de construction
  • Processus de construction
Utilisé dans
  • Définition des phases de construction en termes de modélisation
Modèle 3D
En savoir plus sur le modèle 3D
  • Bâtiment à plusieurs étages en béton armé
Spécifications
Nombre de nœuds 152
Nombre de lignes 277
Nombre de barres 21
Nombre de surfaces 126
Nombre de solides 0
Nombre de cas de charge 2
Nombre de combinaisons de charges 0
Nombre de combinaisons de résultats 0
Poids total 1518,300 t
Dimensions (métrique) 12,000 x 63,000 x 4,000 m
Dimensions (impériales) 39.37 x 206.69 x 13.12 feet
Partager