2390x
001737
17.03.2022

Définition des phases de construction en termes de modélisation

Le module complémentaire Analyse des phases de construction (CSA) permet de calculer des structures de barre, de surface et de solide dans RFEM 6 en considérant les phases de construction spécifiques associées au processus de construction. Cette fonctionnalité est importante car les bâtiments ne sont pas construits en une seule fois mais en combinant progressivement des parties structurelles individuelles. Les étapes individuelles au cours desquelles les éléments structurels et les charges sont ajoutés au bâtiment sont appelées phases de construction, tandis que le processus lui-même est appelé processus de construction.

Ainsi, l’état final de la structure est disponible une fois le processus de construction achevé, c’est-à-dire toutes les phases de construction. Pour certaines structures, l’influence du processus de construction (c’est-à-dire de toutes les phases de construction) peut être importante et doit être considérée afin d’éviter les erreurs de calcul. Un aperçu général du module complémentaire CSA est donné dans l’article technique « Considération des phases de construction dans RFEM 6 ».

Les différentes parties de la structure étant associées aux différentes phases de construction, le poids propre des éléments actifs à chaque phase doit être pris en compte. Si la structure entière ou ses parties sont soumises à des charges supplémentaires liées aux conditions environnementales ou à la méthode de construction, celles-ci doivent également être considérées.

Ainsi, pour définir les phases de construction, vous devez inclure les modifications apportées au modèle d'une part et le chargement d'autre part. Cet article se concentre sur les modifications, tandis que le chargement fera l’objet d’un prochain article technique.

Exemple pratique

La structure prise en exemple dans cet article compte 21 étages et chaque étage est ajouté dans une phase de construction distincte, ce qui représente un total de 21 phases consécutives. Les éléments structuraux ajoutés dans une phase individuelle sont : des dalles de béton de 20 cm d’épaisseur, un noyau de cisaillement composé de voiles de 40 centimètres d'épaisseur et un poteau avec une section 20x20 cm. La hauteur de l’étage est de 3 m. Si vous effectuez le calcul aux éléments finis sur cette structure comme un modèle complet (c'est-à-dire sans considérer les phases de construction individuelles), vous obtiendrez des résultats pour les efforts internes et les déformations comme le montrent les Figures 1 et 2, respectivement.


En termes de déformations, on constate que les dalles s’accrochent au noyau. En termes d'efforts internes, les moments autour de l'appui augmentent, tandis que les moments dans le champ diminuent du premier au dernier étage. Cela est dû à la répartition différente des rigidités de la structure et au fait que les dalles sont accrochées au noyau.

En réalité, la structure n’est pas construite d’un seul coup, c’est-à-dire que le poids est appliqué progressivement et que les résultats en termes de déformations et d’efforts internes diffèrent de ceux affichés dans les figures ci-dessus. Pour en tenir compte, vous devez définir les phases de construction individuelles qui représentent le processus de construction.

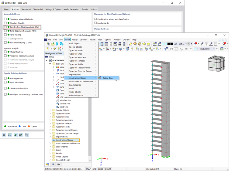
Tout d’abord, vous devez activer le module complémentaire Analyse des phases de construction (CSA) dans les « Données de base » du modèle (Figure 3). Les phases de construction sont ensuite incluses dans les données du navigateur. Vous pouvez également définir des phases via la barre de menu (Insertion → Phases de construction).

Pour définir une nouvelle phase de construction dans RFEM 6, vous devez en effet définir les modifications à introduire par rapport à la phase définie précédemment. Ces modifications peuvent être associées aux barres, surfaces, solides, appuis linéiques, appuis nodaux, articulations linéiques, assemblages soudés, contacts entre les surfaces ou liaisons rigides.

Les phases pertinentes pour la phase de construction concernée doivent être sélectionnées dans l’onglet « Général » de la boîte de dialogue Phases de construction. Par exemple, pour définir la première phases du processus de construction de la structure de cet exemple, vous devez considérer les barres et les surfaces, ainsi que les appuis nodaux et linéiques (Figure 4).

Vous pourrez ainsi ajouter ou désactiver des éléments pour les phases de construction spécifiques. Vous pouvez le faire en sélectionnant les éléments qui vous intéressent dans le graphique ou en écrivant leur numéro dans le champ de saisie (Figure 5).

Lors de la définition des phases de construction suivantes (par exemple, PC2), les éléments sélectionnés sont ajoutés à ceux sélectionnés dans les phases précédentes (c'est-à-dire PC1). Ainsi, ils sont tous actifs dans la phase actuelle, comme le montre la Figure 6.

Il est important de noter qu’un élément ne peut pas être ajouté dans plusieurs phases. Plus précisément, les éléments que vous avez ajoutés dans une phase ne peuvent pas être ajoutés à une autre. Par exemple, la surface n° 11 a été ajoutée lors de la deuxième phase (voir la Figure 6) et ne peut donc pas être sélectionnée lors de la phase suivante, c'est-à-dire la troisième (Figure 7).

Une fois les phases de construction définies sur le côté du modèle, il est important de considérer les différentes charges associées à chaque phase. Ce point sera abordé dans un prochain article technique.


Auteur

Elle est responsable de la création d'articles techniques et fournit un support technique aux clients de Dlubal Software.

Liens


;