Base de connaissance 001733 | Vérification de poteaux en béton armé selon l'ACI 318-19 dans RFEM 6
Base de connaissance 001733 | Vérification de poteaux en béton armé selon l'ACI 318-19 dans RFEM 6
30.05.2024
030488

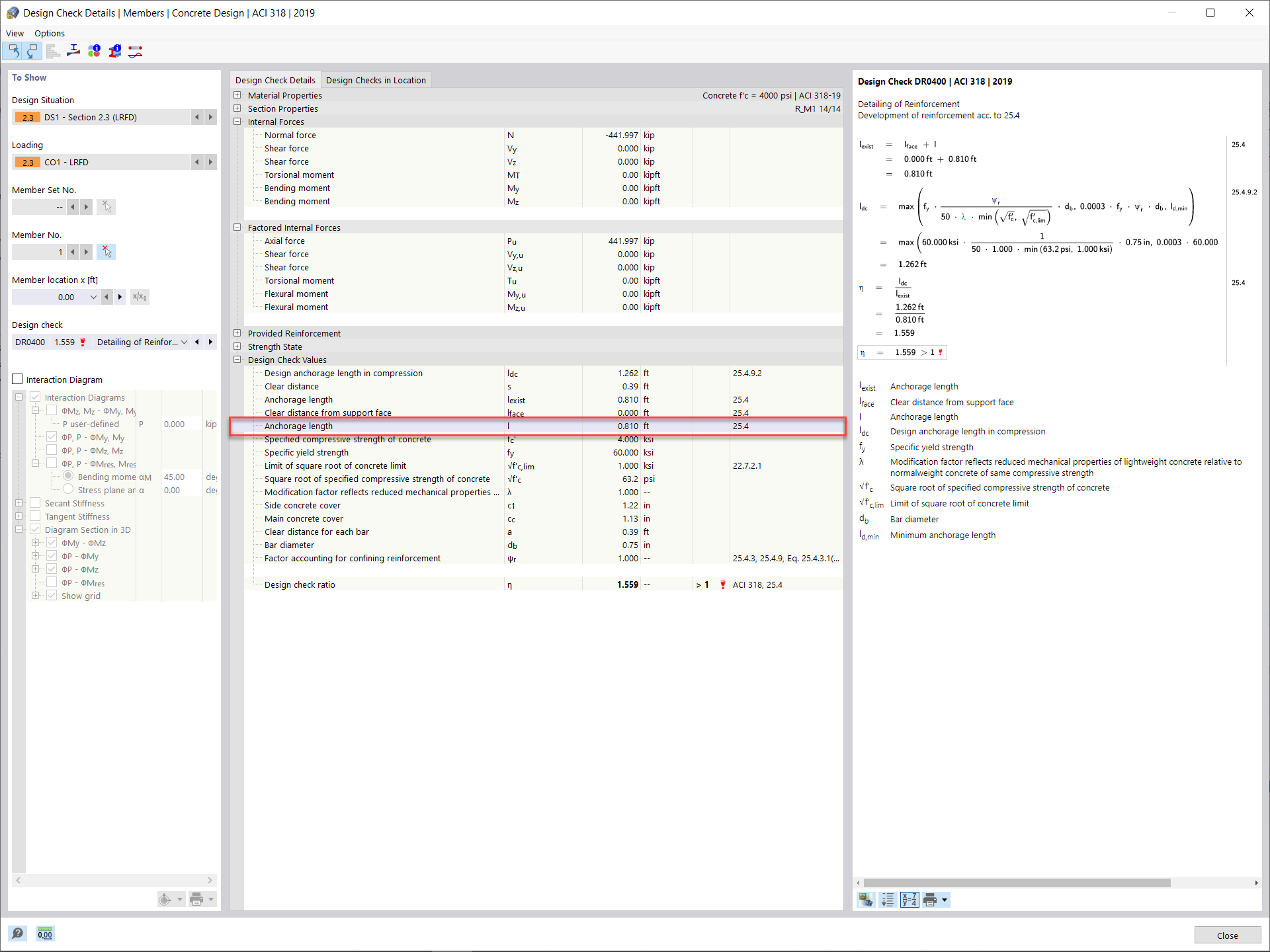
Longueur de développement requise

Base de connaissance 001733 | Vérification de poteaux en béton armé selon l'ACI 318-19 dans RFEM 6

Utilisé dans
  • Calcul d'un poteau en béton armé selon l'ACI 318-19 dans RFEM 6
Partager