Analyse des poteaux en béton
Un poteau en béton armé à tirants carrés est conçu pour supporter des charges d’exploitation et permanentes axiales de 135 et 175 kips, respectivement, à l’aide d’une vérification à l’ELU et de combinaisons de charges pondérées LRFD selon l'ACI 318-19 [1], comme le montre la Figure 01. La résistance en compression du béton f'c est de 4 ksi et la limite d’élasticité de l’acier de béton armé fy est de 60 ksi. Le pourcentage d’armatures en acier est initialement supposé égal à 2 %.
Vérification des cotations
Les cotations de la section doivent tout d’abord être calculées. Le poteau à cadres carrés est déterminé à être contrôlé en compression, car toutes les charges axiales sont strictement en compression. Selon le Tableau 21.2.2 [1], le facteur de réduction de la résistance Φ est égal à 0,65. Lors de la détermination de la résistance normale maximale, le Tableau 22.4.2 [1] est référencé, ce qui définit le facteur alpha (α) égal à 0,80. La charge de calcul Pu peut alors être calculée.
Pu = 1,2 (135) + 1,6 (175) = 442 kips
Sur la base de ces facteurs, Pu est égal à 442 kips. La section brute Ag peut ensuite être calculée à l’aide de l’équation 22.4.2.2.
|
Φ |
Strength reduction factor |
|
α |
Alpha factor |
|
f’c |
Compressive strength |
|
Ast |
Steel reinforcement percentage |
442 kips = (0,65) (0,80) [0,85 (4 kips) (Ag – 0,02 Ag) + ((60 ksi) (0,02) Ag)]
Une fois Ag résolu, on obtient une surface de 188 po2. La racine carrée de Ag est prise et arrondie afin de définir une section de 14” x 14" pour le poteau.
Armature en acier requise
Maintenant que la valeur de Ag a été déterminée, l’aire de l’armature acier Ast peut être calculée à l’aide de l’équation 22.4.2.2 en substituant la valeur connue Ag = 196 po2 et en la résolvant.
442 kips = (0,65) (0,80) [0,85 (4 kips) (196 po² – Ast) + ((60 ksi) (Ast))]
La résolution de Ast permet d’obtenir une valeur de 3,24 po2. Le nombre de barres nécessaires au calcul peut ainsi être déterminé. Selon la clause 10.7.3.1 [1], un poteau à tirants carrés doit avoir au moins quatre barres. Sur la base de ces critères et de l’aire minimale requise de 3,24 po2, les (8) barres n° 6 pour les armatures en acier selon l’Annexe B [1] sont utilisées. On obtient ainsi l’aire d’armature suivante :
Ast = 3.52 po²
Sélection des cadres
Déterminer la taille minimale des cadres nécessite la clause 25.7.2.2 [1]. Dans la section précédente, nous avons sélectionné les barres longitudinales n°6, qui sont plus petites que les barres n°10. En fonction de cette information et de la section, nous sélectionnons la barre n°3 pour les cadres.
Espacement des cadres
Pour déterminer l’espacement minimal des cadres, reportez-vous à la clause 25.7.2.1 [1]. Les cadres, constitués de barres déformées en boucle fermée, doivent être espacés conformément aux paragraphes (a) et (b) de cette section de la norme.
(a) L’espacement pur doit être supérieur ou égal à (4/3) dagg. Pour ce calcul, nous supposons un diamètre global (dagg) de 1,00 pouce.
smin = (4/3) dagg = (4/3) (1,00 pouce) = 1,33 pouce
(b) L’espacement entre les centres ne doit pas dépasser le minimum de 16 db du diamètre longitudinal de la barre, de 48 db pour le tirant ou de la plus petite dimension de la barre.
sMax = Min (16 db, 48 db, 14 pouces)
16 db = 16 (0,75 pouce) = 12 pouces
48 db = 48 (0,375 pouce) = 18 pouces
L'espacement minimal des cadres calculé est égal à 1,33 pouce et l'espacement maximal des cadres calculé est égal à 12 pouces. Pour ce calcul, un espacement maximal de 12 pouces pour l'espacement des cadres sera déterminant.
Vérification détaillée
Une vérification détaillée peut maintenant être effectuée pour vérifier le pourcentage d'armatures. Le pourcentage d'acier requis doit être compris entre 1 % et 8 % selon les exigences de l'ACI 318-19 [1] pour être adéquat.
|
Ast |
Aire totale des armatures longitudinales non précontraintes, barres ou profilés en acier inclus, armatures précontraintes exclues |
|
Ag |
Section brute |
Espacement longitudinal des barres
L’espacement maximal des barres longitudinales peut être calculé sur la base de l’espacement libre de l’enrobage et du diamètre des cadres et des barres longitudinales.
4,00 pouces sont inférieurs à 6 pouces, ce qui est requis selon 25.7.2.3 (a) [1].
L’espacement longitudinal minimal des barres peut être calculé en se référant à 25.2.3 [1], qui stipule que l’espacement longitudinal minimal pour les poteaux doit être au moins le plus grand de (a) à (c).
(a) 1,5 pouces
(b) 1,5 db = 1,5 (0,75 pouce) = 1,125 pouce
(c) (4/3) db = (4/3) (1,00 pouce) = 1,33 pouce
Par conséquent, l’espacement minimal des barres longitudinales est égal à 1,50 pouce.
La longueur d’usinage (Ld) doit également être calculée par rapport à 25.4.9.2 [1]. Cette valeur sera égale à la valeur la plus élevée de (a) ou (b) calculée ci-dessous.
|
fy |
Limite d’élasticité spécifiée pour une armature non précontrainte |
|
ψr |
Facteur utilisé pour modifier la longueur de développement en fonction des armatures de confinement |
|
λ |
Facteur de modification pour refléter les propriétés mécaniques réduites du béton léger par rapport au béton ordinaire de même résistance à la compression |
|
f'c |
Résistance à la compression |
|
db |
Diamètre nominal de barre, fil ou toron de précontrainte |
|
fy |
Limite d’élasticité spécifiée pour les armatures non précontraintes |
|
ψr |
Facteur utilisé pour modifier la longueur d’ancrage en fonction des armatures de confinement |
|
db |
Diamètre nominal de barre, fil ou toron de précontrainte |
Dans cet exemple, (a) est la valeur la plus élevée, donc Ldc = 14,23 pouces.
En référence à 25.4.10.1 [1], la longueur d’usinage est multipliée par le ratio des armatures en acier requises sur les armatures en acier existantes.
Le poteau à cadres carrés armés est entièrement calculé et sa section peut être visualisée ci-dessous dans la Figure 02.
Comparaison avec RFEM
Une alternative à la vérification manuelle d’un poteau à tirants carrés consiste à utiliser le module complémentaire Vérification du béton dans RFEM 6 et à effectuer la vérification selon la norme ACI 318-19 [1]. Le module complémentaire déterminera les armatures requises pour résister aux charges appliquées sur le poteau. L’utilisateur doit ensuite ajuster manuellement la disposition des armatures pour obtenir les armatures affichées.
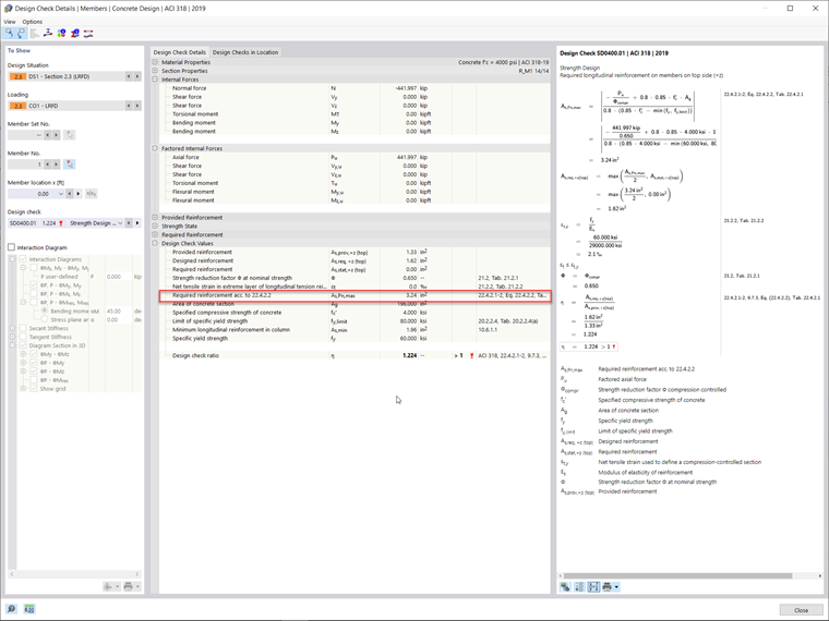
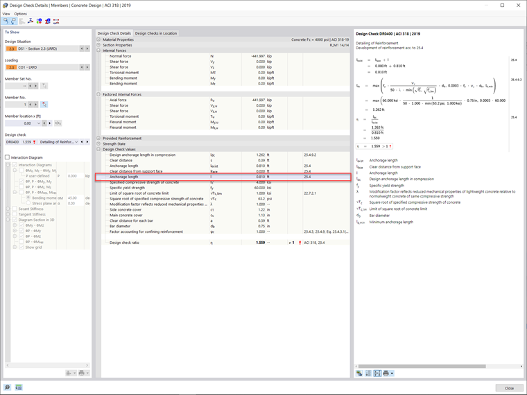
En se basant sur les charges appliquées pour cet exemple, RFEM 6 a déterminé une aire d'armature longitudinale requise de 3,24 po2. La longueur de développement calculée dans le module complémentaire Vérification du béton est égale à 0,81 pi. L'écart par rapport à la longueur de développement calculée ci-dessus à l'aide des équations analytiques est dû aux calculs non linéaires du logiciel, y compris le facteur partiel γ. Le facteur γ est le ratio des efforts internes ultimes et agissants tirés de RFEM. La longueur de développement dans le module complémentaire Vérification du béton est obtenue en multipliant la valeur réciproque de gamma par la longueur déterminée à partir de 25.4.9.2 [1]. Cette longueur de développement et ces armatures peuvent être visualisées dans les Figures 03 et 04, respectivement.
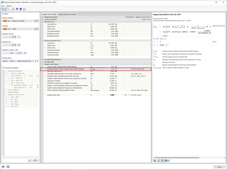
L’aire d'armatures d'effort tranchant minimale requise (Avmin) pour la barre dans le module Vérification du béton a été calculée comme étant de 0,14 po2 barres avec un espacement minimal (smax) de 12 pouces. La disposition des armatures d’effort tranchant requises est indiquée sur la Figure 05.