KB 001733 | Vérification de poteaux en béton armé selon l'ACI 318-19 dans RFEM 6
KB 001733 | Vérification de poteaux en béton armé selon l'ACI 318-19 dans RFEM 6
30.05.2024
030490

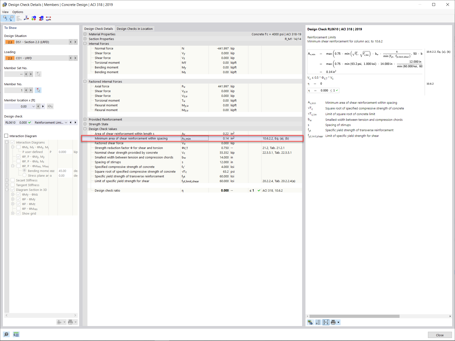
Armatures d’effort tranchant et espacement minimal

KB 001733 | Vérification de poteaux en béton armé selon l'ACI 318-19 dans RFEM 6

Utilisé dans
  • Calcul d'un poteau en béton armé selon l'ACI 318-19 dans RFEM 6
Partager