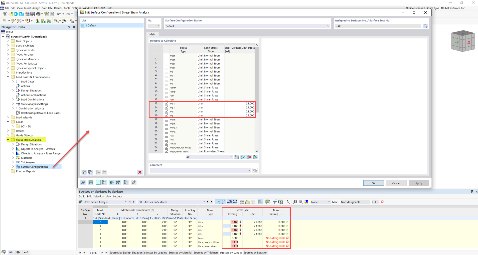
FAQ 005247 | La contrainte limite est activée, mais mon rapport de contrainte ne peut pas être calculé dans le module complémentaire « Analyse contrainte-déformation ». Pourquoi ?
FAQ 005247 | La contrainte limite est activée, mais mon rapport de contrainte ne peut pas être calculé dans le module complémentaire « Analyse contrainte-déformation ». Pourquoi ?
19.04.2022
031077
  • RFEM 6
  • Analyse contrainte-déformation pour RFEM 6
  • Analyse contrainte-déformation pour RSTAB 9
    • Structures en acier
    • Structures en béton
    • Conception et calcul de structure
    • Analyse des contraintes

Limite de contrainte définie par l’utilisateur

FAQ 005247 | La contrainte limite est activée, mais mon rapport de contrainte ne peut pas être calculé dans le module complémentaire « Analyse contrainte-déformation ». Pourquoi ?

  • Analyse de contrainte
  • Analyse contrainte-déformation
  • Rapport de contrainte
  • Contrainte limite
  • Rapport de contrainte incalculable
Utilisé dans
  • Rapport de contrainte
Partager