2469x
005247
19.04.2022

Rapport de contrainte

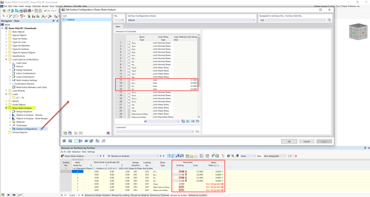
La contrainte limite est activée mais mon rapport de contrainte est « incalculable » dans le module complémentaire « Analyse contrainte-déformation ». Quelle pourrait en être la raison ?


Réponse:

Certains matériaux ont plusieurs limites de contrainte pour la compression, la traction, etc. Pour ces matériaux, la contrainte limite doit être saisie manuellement par l’utilisateur.

Les valeurs de contrainte limite sont répertoriées sous l’onglet « Valeurs du matériau ».

Ces valeurs peuvent être ajoutées dans les « Configurations pour les barres/surfaces » sous le type de contrainte limite « Utilisateur ».


Auteur

Cisca est responsable des formations clients, du support technique et du développement des programmes Dlubal pour le marché nord-américain.



;