Cas de charge et combinaisons
Cas de charge et combinaisons
09.05.2022
031604
  • RSECTION 1
  • Analyse des contraintes

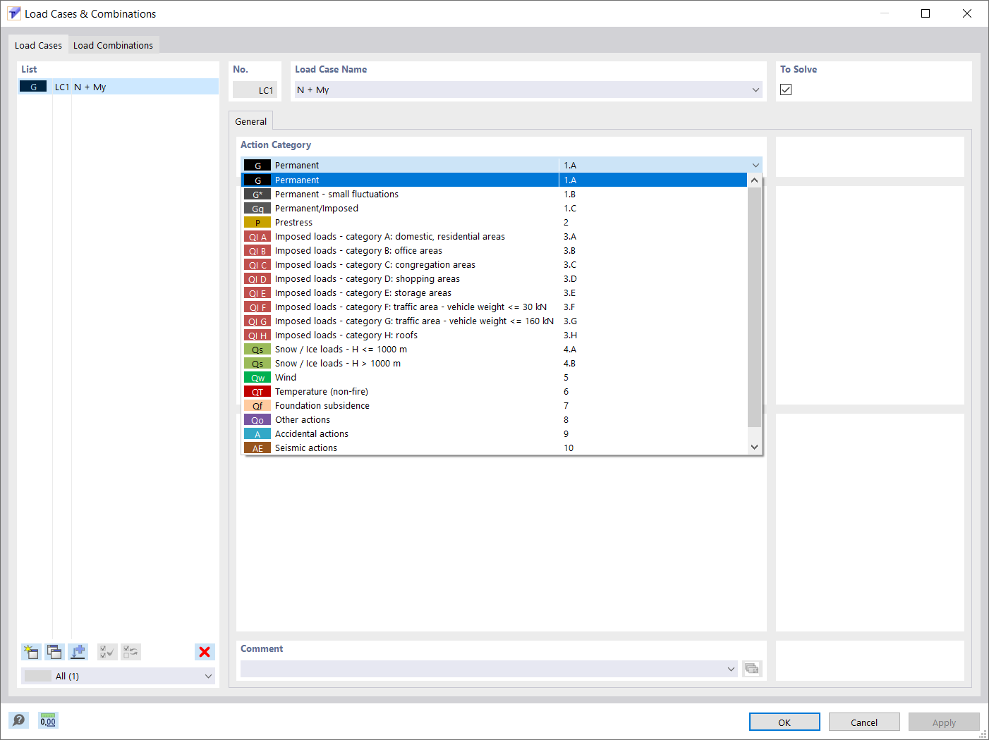
Cas de charge et combinaisons

  • Cas de charge
  • Combinaisons de charge
Utilisé dans
  • Détermination des propriétés de section et analyse des contraintes dans RSECTION 1
Partager