3096x
001740
02.05.2022

Détermination des propriétés de section et analyse des contraintes dans RSECTION 1

Vous pouvez utiliser le programme autonome RSECTION pour déterminer les propriétés de section de toute section à parois minces et massive, ainsi que pour effectuer une analyse des contraintes. L'article technique précédent intitulé « Création graphique/tabulaire de sections définies par l'utilisateur dans RSECTION 1 » abordait les bases de la définition de sections dans le programme. Cet article résume quant à lui comment déterminer les propriétés d'une section et effectuer une analyse des contraintes.

Les méthodes d'analyse suivantes sont disponibles dans RSECTION : analyse des éléments à parois minces et analyse des éléments finis. Vous pouvez sélectionner la méthode de votre choix dans les Données de base du modèle, comme le montre la Figure 1. La différence entre ces deux méthodes réside dans la manière dont les propriétés et les contraintes de la section brute sont calculées. Dans le premier cas, les propriétés de section sont calculées analytiquement pour les sections brutes et efficaces.

En revanche, avec l'analyse aux éléments finis, les propriétés de section de la section brute sont calculées avec des éléments finis sur la base de parties définies, tandis que pour la section efficace, le calcul est analytique. Par conséquent, la section efficace peut être calculée pour les deux méthodes d'analyse si la licence pour l'extension Section efficace est disponible, comme le montre la Figure 1.

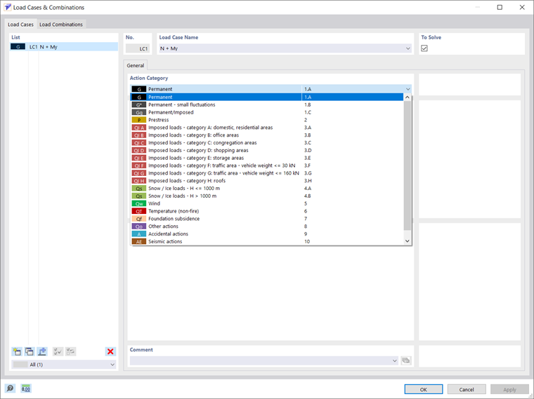
Étant donné que la section en question a déjà été créée dans le programme et que la méthode d'analyse appropriée a été sélectionnée dans les Données de base comme dans la Figure 1, l'étape suivante consiste à définir un cas de charge dans lequel les efforts internes d'une action donnée seront enregistrés.

Vous pouvez effectuer cette opération comme le montre la Figure 2, où vous êtes invité à choisir la catégorie d'action et à cocher/décocher la case « À résoudre », qui contrôle si le cas de charge est analysé dans le calcul. Vous pouvez créer, copier ou supprimer des cas de charge directement dans la liste des cas de charge, qui contient tous les cas de charge du modèle.

Une fois les cas de charge créés, vous pouvez définir les efforts internes. Vous pouvez effectuer cette opération dans la fenêtre Cas de charge et combinaisons et dans le tableau Efforts internes , comme le montre la Figure 3. Le modèle peut être calculé pour n'importe quel cas de charge à l'aide de plusieurs efforts internes présents à des emplacements individuels x le long de la barre.

S'il existe différentes combinaisons d'efforts internes, vous pouvez les utiliser individuellement dans différents cas de charge, ainsi que sur différentes barres ou à différents emplacements x dans le même cas de charge. Vous pouvez ainsi assigner des efforts normaux et de cisaillement, des moments de torsion et fléchissant, ainsi que des bimoments (Figure 3).

Comme alternative à cette option de définition manuelle des efforts internes, vous pouvez importer les efforts internes depuis RSTAB ou RFEM, comme le montre la Figure 4. Pour ce faire, vous devez définir le modèle à partir duquel les efforts internes doivent être importés en sélectionnant le modèle dans Dlubal Center ou via la boîte de dialogue Windows appelée « Ouvrir ». Pour pouvoir importer les efforts internes, le fichier RFEM 6 ou RSTAB 9 associé doit être préalablement enregistré avec les résultats.

Dans la zone de liste « Type d'objet », vous pouvez définir si vous souhaitez importer les efforts internes des sections ou des barres et sélectionner la section ou la barre dont les efforts internes doivent être considérés. Vous pouvez sélectionner les cas de charge/combinaisons de charge à transférer depuis le modèle, mais vous ne pouvez importer que les efforts internes des cas de charge/combinaisons de charge calculés (les cas de charge/combinaisons de charge qui n'ont pas été calculés sont surlignés en gris). Dans RSECTION, un cas de charge est créé pour chaque cas de charge et combinaison de charge importés. Ainsi, si un cas de charge existe déjà, vous pouvez spécifier s'il faut l'écraser ou créer un autre cas de charge.

Vous pouvez ensuite définir les contraintes à calculer et à afficher. Vous pouvez le faire dans la fenêtre Configuration des contraintes où une liste de contraintes est disponible et vous pouvez cocher la case correspondante de la contrainte à calculer. Une description de la contrainte sélectionnée est également disponible, comme le montre la Figure 5. Pour chaque contrainte, vous pouvez sélectionner un type de contrainte limite dans le tableau afin que le rapport de contrainte soit calculé à partir du rapport entre la contrainte existante et la contrainte limite.

La contrainte normale limite déterminée comme σx,max = fy représente la contrainte admissible pour le chargement due à la flexion et à l'effort normal, tandis que la contrainte limite de cisaillement indique la contrainte de cisaillement admissible due au cisaillement et à la torsion et est calculée comme τmax = fy/√3 (avec fy étant la limite d'élasticité). La contrainte équivalente limite, quant à elle, représente la contrainte équivalente admissible pour l'effet simultané de plusieurs contraintes et est déterminée comme σv =fy . Vous pouvez également utiliser le type de contrainte limite « Utilisateur » pour ajuster la contrainte limite manuellement ou sélectionner le type de contrainte limite « Aucun » et le calcul du rapport de contrainte sera omis.

Vous pouvez maintenant lancer le calcul et obtenir les résultats, comme le montre la Figure 6. Les contraintes sélectionnées dans la Configuration des contraintes sont calculées à partir des efforts internes définis et sont disponibles dans les Résultats du navigateur. Les propriétés de la section sont également disponibles dans le tableau Propriétés de la section. Tous les résultats disponibles peuvent être documentés dans un rapport d'impression (Figure 7).


Remarques finales

Le programme autonome RSECTION vous permet de calculer toutes les propriétés de section pertinentes, y compris les efforts internes limites plastiques. Pour les sections composées de différents matériaux, le programme détermine les propriétés de section idéales. Vous avez le choix entre deux méthodes d'analyse : l'analyse des éléments à parois minces et l'analyse des éléments finis. La différence entre les deux réside dans la manière dont les propriétés et les contraintes sur la section brute sont calculées.

Néanmoins, la procédure à suivre consiste à définir les cas de charge dans lesquels les efforts internes résultant d'une action donnée seront stockés et à sélectionner les contraintes à calculer et à afficher. Vous pouvez donc calculer les contraintes à partir de l'effort normal, des moments fléchissants biaxiaux et des efforts tranchants, des moments de torsion primaire et secondaire et du moment de gauchissement pour n'importe quelle forme de section. Ce flux de travail sera détaillé dans un prochain article technique.


Auteur

Elle est responsable de la création d'articles techniques et fournit un support technique aux clients de Dlubal Software.

Liens


;