Sélection de la méthode d’analyse des éléments à paroi mince dans les Données de base
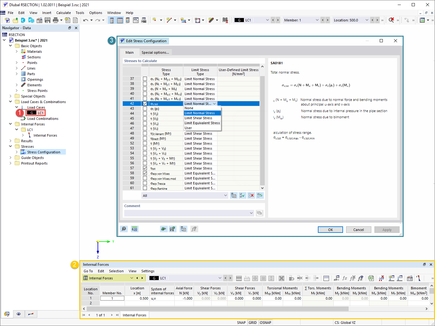
Définir le cas de charge, les efforts internes et les contraintes à calculer
Résultats : Analyse des éléments à parois minces
Résultats : Analyse efficace des structures à parois minces
Sélection de la méthode d’analyse des éléments à paroi mince dans les Données de base
Définir le cas de charge, les efforts internes et les contraintes à calculer
Résultats : Analyse des éléments à parois minces
Résultats : Analyse efficace des structures à parois minces
11.05.2022
031673
  • RSECTION 1
  • Analyse des contraintes

Sélection de la méthode d’analyse des éléments à paroi mince dans les Données de base

  • Analyse des éléments à parois minces
  • Analyse des contraintes
  • Propriétés de section
Utilisé dans
  • Analyse des sections à parois minces dans RSECTION 1
Modèle 3D
En savoir plus sur le modèle 3D
  • Section en C
Partager
11.05.2022
031674
  • RSECTION 1
  • Analyse des contraintes
Définir le cas de charge, les efforts internes et les contraintes à calculer
  • Cas de charge
  • Efforts internes
  • Configuration de contrainte
Utilisé dans
  • Analyse des sections à parois minces dans RSECTION 1
Partager
11.05.2022
031675
  • RSECTION 1
  • Analyse des contraintes
Résultats : Analyse des sections à paroi mince
Résultats : Analyse des éléments à parois minces

  • Résultats
  • Analyse de contraintes
  • Propriétés de section
  • Analyse des sections à parois minces
Utilisé dans
  • Analyse des sections à parois minces dans RSECTION 1
Modèle 3D
En savoir plus sur le modèle 3D
  • Section en C
Partager
11.05.2022
031676
  • RSECTION 1
  • Analyse des contraintes
Résultats : Analyse efficace des structures à parois minces
  • Résultats
  • Analyse efficace des éléments à parois minces
  • Propriétés de section
  • Contraintes
Utilisé dans
  • Analyse des sections à parois minces dans RSECTION 1
Modèle 3D
En savoir plus sur le modèle 3D
  • Section en C
Partager