3262x
001742
28.02.2024

Analyse des sections à parois minces dans RSECTION 1

Le programme autonome RSECTION vous permet de déterminer les propriétés des sections et d’effectuer l’analyse des contraintes des sections à parois minces et massives. Ce programme peut être connecté à la fois à RFEM et à RSTAB, afin que les sections de RSECTION soient également disponibles dans la bibliothèque RFEM et RSTAB. De même, les efforts internes de RFEM et RSTAB peuvent être importés dans RSECTION.

Comme discuté dans l'article technique Détermination des propriétés de section et analyse des contraintes dans RSECTION 1 , les méthodes d’analyse suivantes sont disponibles dans RSECTION : analyse des sections à parois minces et analyse par éléments finis. Cet article traitera de la première, avec laquelle les propriétés de la section pour les sections brutes et efficaces sont calculées analytiquement (sur la base des éléments de la section).

L’article susmentionné donne un résumé de l’analyse et du calcul. Par conséquent, la section concernée est présumée disponible, et la méthode d’analyse des sections à parois minces, ainsi que le calcul de la section efficace selon l’EN 1993-1-3 [1] sont présumées sélectionnés dans les « Données de base » (figure 1).

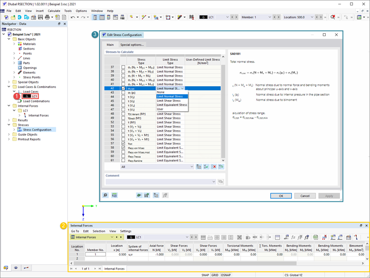
Ensuite, un cas de charge est créé et les efforts internes devant y être sauvegardés sont définis. Comme élaboré dans l'article mentionné ci-dessus, les efforts internes peuvent être définis dans le programme lui-même ou importées depus RFEM/RSTAB. Dans cet exemple, une effort normal de 1 kN a été défini à la position x=0,5, comme le montre la figure 2. Avant de commencer le calcul, vous pouvez également sélectionner les contraintes à calculer dans la fenêtre « Configuration des contraintes », où une liste de contraintes et une description associée de la contrainte sélectionnée sont également disponibles.


Une fois que vous avez tout calculé, les résultats du calcul sont disponibles dans le programme. Dans le « Navigateur - Résultats », vous pouvez basculer entre les résultats pour les sections brutes et efficaces, comme le montrent respectivement les figures 3 et 4.

Un flambement par distorsion peut se produire pour les sections formées à froid avec des raidisseurs de bord ou intermédiaires, comme celui de cet exemple. Dans le programme RSECTION, le flambement par distorsion est déterminé à l’aide de la méthode des valeurs propres et son influence est prise en compte en réduisant l’épaisseur de la section. Cela se voit également dans les résultats de l’analyse des parois minces efficaces (figure 4).




Auteur

Elle est responsable de la création d'articles techniques et fournit un support technique aux clients de Dlubal Software.

Liens
Références


;