Configurations de surface
Configurations de surface
04.07.2022
032716
  • RFEM 6

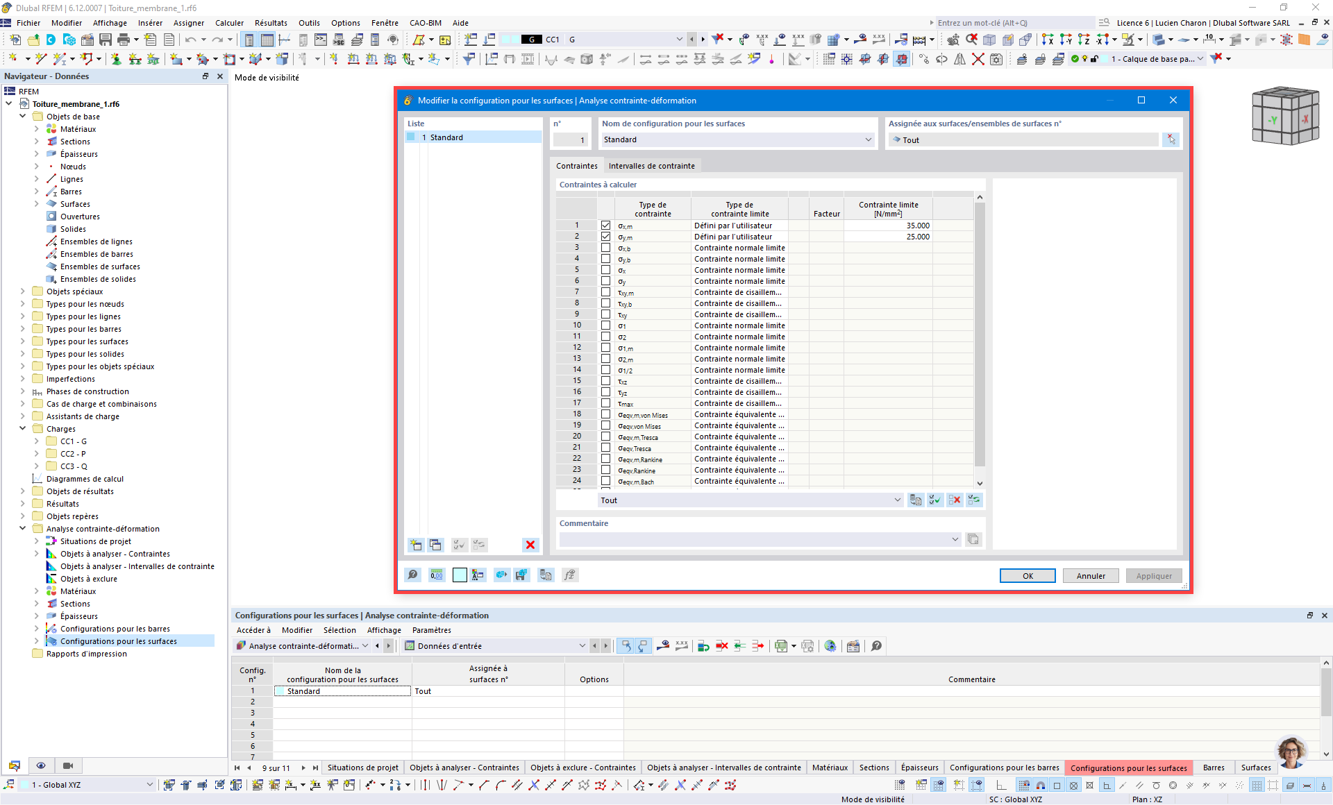
Configurations de surface

  • Configurations de surface
  • Analyse contrainte-déformation
Utilisé dans
  • Configurations pour barres et surfaces pour l’analyse contrainte-déformation
Partager