2007x
001748
19.02.2024

Configurations pour barres et surfaces pour l’analyse contrainte-déformation

Cet article montre comment gérer les données d’entrée pour les configurations pour la vérification des barres et des surfaces dans le module complémentaire Analyse contraintes-déformations.

Le module complémentaire Analyse contrainte-déformation est activable dans les Données de base du modèle (figure 1). Une fois le module complémentaire activé, le navigateur, les tables et les boîtes de dialogue sont complétés avec de nouvelles entrées qui sont pleinement intégrées dans l’interface graphique de RFEM/RSTAB.

Dans cet article, nous vous présentons un exemple pratique de gestion des données d’entrée pour les configurations de barres et de surfaces et vous expliquons comment effectuer l’analyse contrainte-déformation dans RFEM 6. L’analyse contrainte-déformation sera effectuée pour un segment de toiture de stade composé de membranes, illustré dans la figure 2. Vous pouvez ainsi vérifier si ses éléments (qui ont été modélisés au préalable dans le logiciel) répondent aux exigences de calcul ou si leurs propriétés doivent être modifiées (par exemple, en ce qui concerne la section, le matériau, l’épaisseur, etc.).

Comme vu précédemment, les objets de la catégorie Analyse contrainte-déformation sont disponibles dans le navigateur et dans le tableau afin de définir les données d'entrée pour la vérification. Vous pouvez ainsi vérifier les objets à calculer ainsi que leurs matériaux et leurs sections. Selon l’objet sélectionné, il est également possible de définir des configurations spécifiques dans lesquelles vous pouvez spécifier des valeurs limites et d’autres options de calcul.

Étant donné que ce modèle est composé de barres et de surfaces, des tableaux spécifiques pour chacun de ces types d'objet sont disponibles dans les paramètres pour l’analyse contrainte-déformation. Les paramètres de configuration sont accessibles via l’icône « Ouvrir la boîte de dialogue de modification » (figure 3) où vous pouvez créer différents types pour chaque configuration de calcul et assigner la configuration adéquate à chaque objet.

Vous pouvez d’abord créer une configuration de barre basée sur les valeurs par défaut de la norme de calcul sélectionnée. Pour cela, vous pouvez cliquer sur « Nouveau » sous la liste pour afficher toutes les configurations de cet état limite disponibles dans le modèle. Aucune configuration n'ayant encore été définie, cette liste est vide (figure 4).

Vous pouvez commencer à définir la configuration de calcul dans l’onglet « Général » de la boîte de dialogue en sélectionnant les contraintes à calculer et en spécifiant les contraintes limites pour la comparaison. Par exemple, vous pouvez choisir entre une contrainte normale limite, une contrainte de cisaillement ou une contrainte équivalente, ainsi que la spécification d'une contrainte limite définie par l’utilisateur. Dans cet exemple, la contrainte équivalente de von Mises sera sélectionnée pour le calcul et vous pouvez voir la formule associée dans la partie droite de la boîte de dialogue.

D’autres options pertinentes pour le calcul sont disponibles dans l’onglet « Options spéciales » de la figure 5. Vous pouvez donc modifier la pondération des contraintes normale et de cisaillement dans la contrainte équivalente de von Mises en spécifiant les facteurs kσx et kτ, respectivement.

Si des charges transversales sont appliquées à la semelle supérieure des poutres, il est également possible de considérer les charges transversales excentrées par une méthode simplifiée pour les sections en I avec lesquelles le moment fléchissant Mz est complètement appliqué à la semelle supérieure pour chaque section en I laminée ou paramétrique symétrique du cas de calcul.

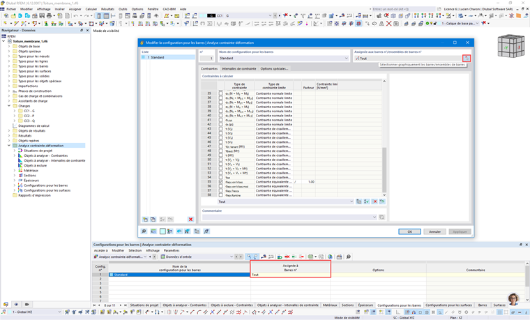
Une fois la configuration définie, vous pouvez l’assigner aux objets respectifs via le bouton « Sélectionner individuellement » dans la boîte de dialogue en haut à droite ou directement dans le tableau d’entrée du calcul de contrainte-déformation pour la configuration correspondante (figure 6). De plus, vous pouvez créer plusieurs configurations et les assigner à différents objets.

Les spécifications d’une configuration s’appliquent à tous les objets auxquels cette configuration est assignée. Si aucune configuration n’est assignée à un objet à vérifier, aucune vérification n’est effectuée pour cet objet.

Les configurations de vérification sont également incluses dans la boîte de dialogue de modification de chaque barre, comme le montre la figure 7. L'assignation peut être effectuée dans l'onglet « Configurations de calcul » de la boîte de dialogue, où vous pouvez sélectionner une configuration existante dans la liste, cliquez sur « Nouveau » pour créer une nouvelle configuration ou utilisez la « Sélection multiple » pour sélectionner graphiquement un autre objet à partir duquel la configuration correspondante est importée. Le menu d’édition de la configuration sélectionnée est accessible à l’aide du bouton « Modifier ».

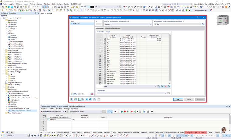
De la même manière, vous pouvez définir des configurations pour les surfaces via le tableau Analyse contrainte-déformation ou la boîte de dialogue d’édition des surfaces spécifiques. Vous pouvez sélectionner les contraintes à calculer et spécifier les contraintes limites comme le montre la figure 8. Pour définir une contrainte limite définie par l’utilisateur, sélectionnez le type de contrainte limite « Utilisateur ». Cela active la « Contrainte limite définie par l’utilisateur » où vous pouvez définir les valeurs d’intérêt.

D’autres paramètres pour l'analyse contrainte-déformation seront définis dans les prochains articles techniques. Cependant, si vous effectuez l’analyse avec les configurations pour les barres et les surfaces définies ci-dessus, vous obtiendrez les résultats indiqués dans la figure 9.

Les résultats sont disponibles sous forme graphique et sous forme de tableau. Vous pouvez sélectionner les résultats spécifiques à afficher dans le navigateur Résultats, tandis que les résultats détaillés pour les barres et les surfaces sont disponibles dans le tableau Analyse contrainte-déformation. Vous pouvez ainsi vérifier si les éléments satisfont les vérifications de calcul ou s’ils doivent être modifiés en termes de section, de matériau, d’épaisseur, etc.


Auteur

Elle est responsable de la création d'articles techniques et fournit un support technique aux clients de Dlubal Software.

Liens


;