FAQ 005294 | Comment inclure le coefficient de sur-résistance(s), Ωo dans les combinaisons de charges de l’ASCE 7 ?
FAQ 005294 | Comment inclure le coefficient de sur-résistance(s), Ωo dans les combinaisons de charges de l’ASCE 7 ?
02.08.2022
033444
  • RFEM 6
  • Vérification de l’acier pour RFEM 6
  • Structures en acier
    • Bâtiments
    • Conception et calcul de structure
    • Analyses dynamiques et sismiques
    • ANSI/AISC 360
    • ASCE 7

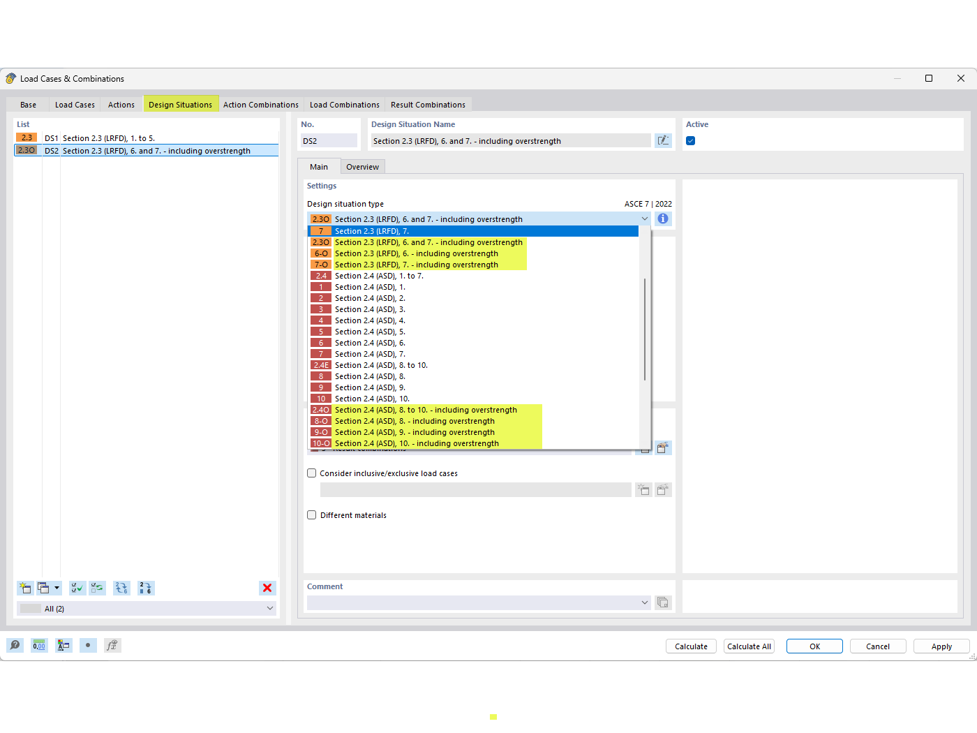
Situations de projet de sur-résistance

FAQ 005294 | Comment inclure le coefficient de sur-résistance(s), Ωo dans les combinaisons de charges de l’ASCE 7 ?

Utilisé dans
  • Coefficients de sur-résistance
Partager