2419x
005320
07.10.2022

Coefficients de sur-résistance

Comment inclure le(s) coefficient(s) de sur-résistance Ωo dans les combinaisons de charges de l’ASCE 7 ?


Réponse:

1) Ouvrez la boîte de dialogue « Cas de charge et combinaisons ». Dans l’onglet « Général », sélectionnez l’option « Modifier les paramètres d’édition ». Les valeurs par défaut sont définies sur 2,0 (Figure 01).

  • Cas A : Pour appliquer le même coefficient dans les directions X et Y, utilisez le coefficient de sur-résistance générique (aucune direction) Ωo.
  • Cas B : Pour appliquer des facteurs différents dans chaque direction, utilisez les facteurs de sur-résistance X et Y, Ωo,x et Ωo,y. Le coefficient générique Ωo de la première ligne n’est pas utilisé.

2) Dans l’onglet « Cas de charge », créez un cas de charge sismique avec Qe comme « Catégorie d’action ». Activez ensuite l’option « Paramètres supplémentaires | Considérer X et Y indépendamment ». Sélectionnez ensuite l’onglet « Paramètres supplémentaires » et choisissez la direction. Il est également possible de considérer la combinaison orthogonale (Figure 02).

Remarque : lorsqu’aucune direction ou les deux sont activées pour le même cas de charge, le coefficient de sur-résistance générique Ωo est utilisé. Créez un cas de charge distinct pour appliquer les coefficients individuels Ωo,x et Ωo,y.

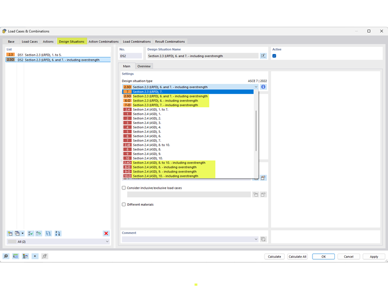
3) Dans l’onglet « Situations de projet », sélectionnez le type de situation de projet pour la sur-résistance applicable. Les méthodes LRFD et ASD sont disponibles (Figure 03).

4) Dans l’onglet « Combinaisons de charges » ou « Combinaisons de résultats », vérifiez que les bons coefficients ont été appliqués. Cliquez sur OK pour quitter la boîte de dialogue (Figure 04).

5) La dernière étape consiste à assigner le type à l’état limite applicable à la situation de projet pour la sur-résistance. Pour les barres sans configuration sismique assignée, sélectionnez l’« État limite de résistance » (LRFD ou ASD) comme « Type d’état limite ».

Pour les barres avec une configuration de sismicité est assignée, utilisez « État limite de sismicité - sur-résistance » (LRFD ou ASD) (Figure 05).


Auteur

Cisca est responsable des formations clients, du support technique et du développement des programmes Dlubal pour le marché nord-américain.



;