FAQ 005299 | Comment appliquer la procédure de combinaison directionnelle orthogonale ASCE 7 (règle 100 % + 30 %) pour les charges sismiques dans une analyse statique ?
FAQ 005299 | Comment appliquer la procédure de combinaison directionnelle orthogonale ASCE 7 (règle 100 % + 30 %) pour les charges sismiques dans une analyse statique ?
08.08.2022
033529
  • RFEM 6
  • Structures en béton
  • Structures en acier
    • Conception et calcul de structure
    • ASCE 7

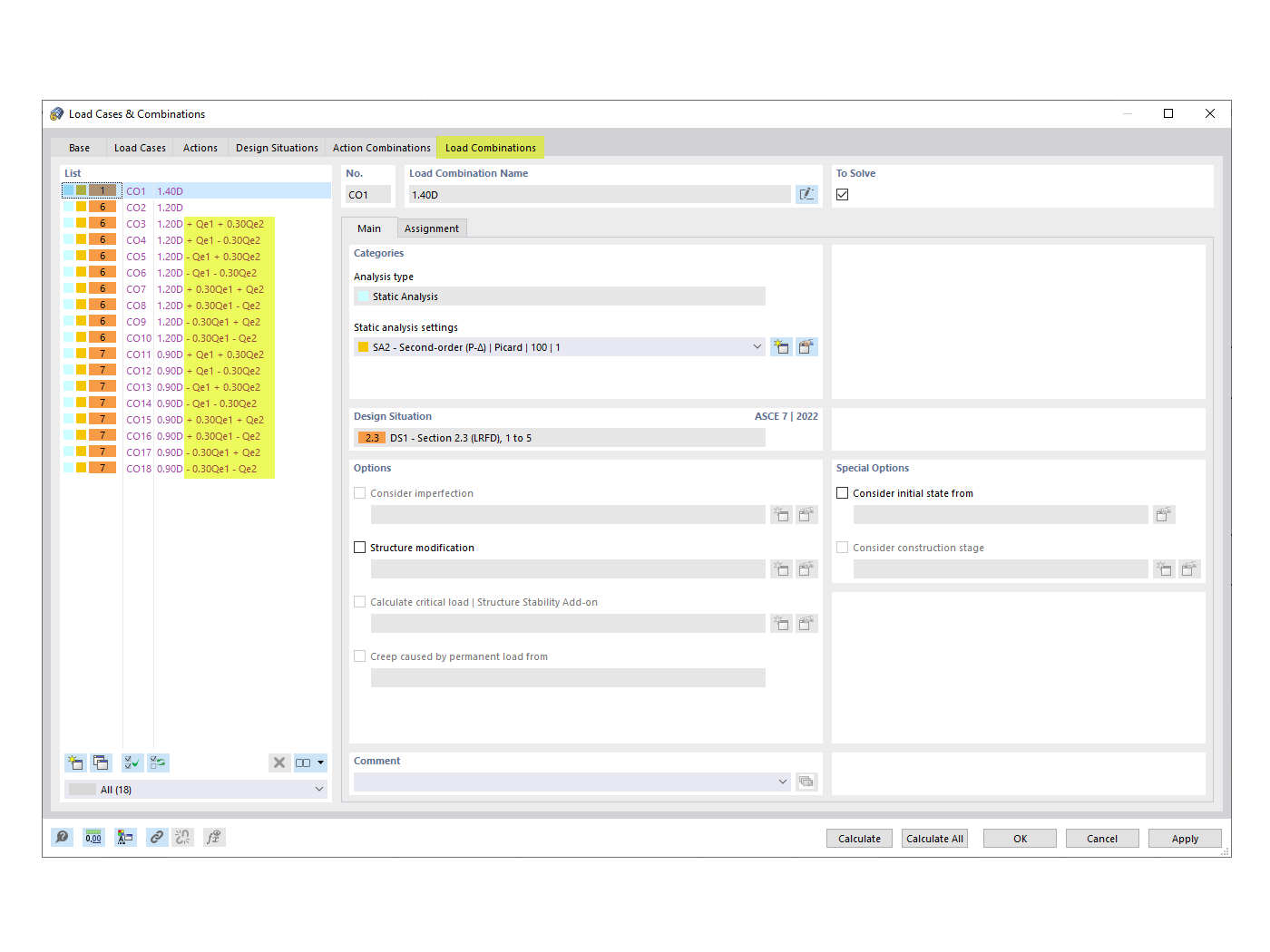
Génération de combinaisons avec facteur de combinaison orthogonal

FAQ 005299 | Comment appliquer la procédure de combinaison directionnelle orthogonale ASCE 7 (règle 100 % + 30 %) pour les charges sismiques dans une analyse statique ?

Utilisé dans
  • Procédure de combinaison directionnelle orthogonale ASCE 7
Partager