3689x
005299
08.08.2022

Procédure de combinaison directionnelle orthogonale ASCE 7

Comment appliquer la procédure de combinaison directionnelle orthogonale ASCE 7 (règle 100 % + 30 %) à ma charge sismique ?


Réponse:

1) Le facteur de combinaison orthogonale est défini par défaut à 0,3 (30 %). Cette valeur peut être modifiée dans « Cas de charge et combinaisons » → « Modifier les paramètres d’édition » (Figure 1).

2) Dans l’onglet « Cas de charge », créez les cas de charge sismique dans les directions X et Y avec Qe comme « Catégorie d’action ». Activer l’option « Paramètres supplémentaires | Considérer X et Y indépendamment ».

Dans l’onglet « Paramètres supplémentaires » , activez l’option « Direction X » pour le cas de charge « Sismique X ». Pour le cas de charge « Sismique Y », activez la « Direction Y ».
Activez ensuite l’option « Considérer le cas de charge pour la combinaison orthogonale ». La direction orthogonale dans le menu déroulant est automatiquement sélectionnée pour les deux CC (Figure 02). Les combinaisons de charges générées selon l’ASCE 7 incluront toutes les variantes de la règle 100/30.

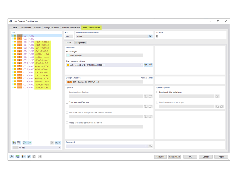
3) Les CO générées, y compris le facteur de combinaison orthogonale, sont répertoriés dans l’onglet « Combinaisons de charges » (Figure 03).


Auteur

Cisca est responsable des formations clients, du support technique et du développement des programmes Dlubal pour le marché nord-américain.



;