KB 001761 | ...
KB 001761 | ...
30.04.2024
034237

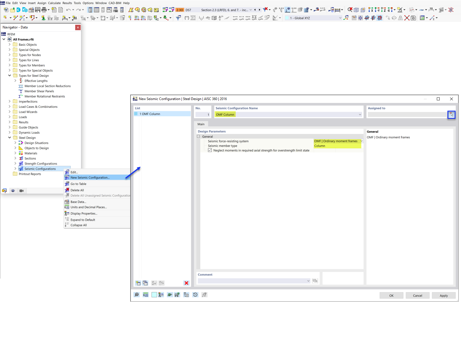
Création d’une nouvelle configuration de sismicité

KB 001761 | ...

Utilisé dans
  • Analyse de la sismicité selon l’AISC 341 dans RFEM 6
Partager