2419x
001761
05.12.2023

Analyse de la sismicité selon l’AISC 341 dans RFEM 6

Le module complémentaire Vérification de l'acier de RFEM 6 permet désormais d'effectuer une vérification de la sismicité selon l'AISC 341-16 et l'AISC 341-22. Cinq types de systèmes résistants aux forces sismiques (SFRS) sont actuellement disponibles.
  • Portiques spéciaux résistants à la flexion (SMF)
  • Portiques intermédiaires résistants à la flexion (IMF)
  • Portiques ordinaires résistants à la flexion (OMF)
  • Cadre à contreventement concentrique ordinaire (OCBF)
  • Cadre à contreventement concentrique spécial (SCBF)

Entrée de configuration de sismicité

L'entrée pertinente pour la vérification est définie dans la Configuration de sismicité. La configuration pour la sismicité peut être activée dans les paramètres globaux du dossier de vérification de l'acier (Figure 1).

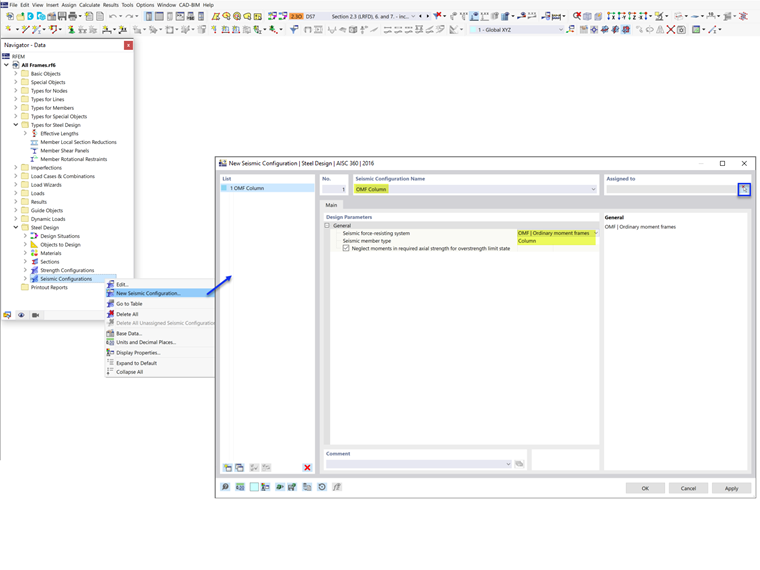
Après cela, une nouvelle configuration de sismicité peut être définie en entrant un nom de configuration descriptif, puis en sélectionnant le type de portique SFRS et le type de barre (Figure 2).

Différents paramètres et entrées doivent être considérés selon le type SFRS et le type de barre sélectionné pour chaque configuration. Ces options sont résumées dans le tableau ci-dessous (Figure 3). Le type de barre « Bielle » est réservé aux cadres contreventés à plusieurs niveaux (version future).

Coefficient de sur-résistance

Le facteur de sur-résistance, Ωo, est un facteur d'amplification appliqué aux forces dans certains éléments dans le chemin de charge sismique. L'objectif est d'éviter qu'un maillon faible ne se produise avant la dissipation totale de l'énergie et l'atteinte du potentiel de ductilité du SFRS primaire.

Par exemple, pour que le contreventement diagonal dans un portique renforcé en acier cède et dissipe l'énergie de manière contrôlée, tous les autres éléments du chemin de charge (par exemple, les assemblages, les poteaux et les collecteurs) doivent être plus résistants que la résistance maximale prévue du contreventement. Par conséquent, la vérification de ces éléments est basée sur le chargement amplifié à l'aide du facteur de sur-résistance.

Les coefficients de sur-résistance peuvent être définis dans les Données de base. Pour en savoir plus, consultez cet article technique : FAQ | Comment inclure le(s) coefficient(s) de sur-résistance Ωo dans les combinaisons de charges de l'ASCE 7 ? .

Lorsque la case « Inclure la charge de sismicité de sur-résistance » est cochée, les coefficients de sur-résistance sont considérés dans les combinaisons de charges. La barre est donc calculée avec les charges amplifiées. Les poteaux doivent toujours être calculés avec les charges amplifiées. L'option de désactivation n'est donc pas affichée. Il en va de même pour les poutres dans l'OCBF.

Résistance du poteau (option négliger le moment)

Tous les poteaux d'un système résistant aux forces sismiques (SFRS) doivent être calculés avec des charges de sur-résistance. Dans de nombreux cas, l’effort normal amplifié n’a pas besoin d'être combiné avec les moments fléchissants concurrents. L'option permettant de négliger tous les moments fléchissants, le cisaillement et la torsion dans les poteaux pour l'état limite de sur-résistance est activée par défaut.

Pour les combinaisons de charges standard sans sur-résistance due aux effets de charges sismiques, le chargement combiné selon le chapitre H de l'AISC est vérifié. Pour les combinaisons de charges de sur-résistance, la vérification selon le chapitre H est ignorée lorsque l'option « Négliger les moments » est sélectionnée. Selon l’AISC 341 [1], les combinaisons de charges standard et de sur-résistance doivent être vérifiées. L’exemple 4.3.2 du manuel d’analyse de sismicité AISC le montre [2].

Position de l’articulation plastique

La position de l'articulation plastique Sh et la hauteur du poteau dc sont utilisées pour déterminer les résistances en flexion et en cisaillement requises pour l'assemblage poutre-poteau.

Contreventement de stabilité des poutres

Le contreventement de stabilité des poutres est requis dans les systèmes IMF et SMF afin de limiter le déversement. Dans le système SCBF, cette exigence s'applique aux poutres avec portiques en V ou en V inversé.

Rapport d’élancement

L'AISC 341 requiert un rapport d’élancement plus robuste pour les poteaux du SMF, les contreventements avec une configuration en V ou en V inversé de l'OCBF et tous les contreventements du système SCBF. Comme le montre la Figure 3, l'option permettant de répondre à ces exigences peut être désactivée par l'utilisateur.

Type de situation de projet et type à l'état limite

Le type de situation de projet qui inclut les combinaisons de charges sismiques doit être ajouté pour considérer les charges sismiques. Une attention particulière doit être accordée lors de l'application du type à l'état limite.

La vérification sismique selon l'AISC 341 n’est effectuée que lorsque l’état limite de sismicité est sélectionné comme type d’état limite. Seules les barres auxquelles la configuration pour la sismicité est assignée sont calculées pour les trois types d’états limites : Résistance, sismicité et sismicité (sur-résistance). Toutes les autres barres qui ne font pas partie des SFRS sont calculées pour la résistance à l’état limite.

L'état limite de service est utilisé pour vérifier la limite de flèche et peut être désactivé par l'utilisateur, si cela n'est pas nécessaire.

La situation de projet est détaillée dans cet article technique : FAQ | Quels types d'états limites sont applicables pour la vérification de la sismicité selon l'AISC 341 ? .


Auteur

Cisca est responsable des formations clients, du support technique et du développement des programmes Dlubal pour le marché nord-américain.

Liens
Références


;