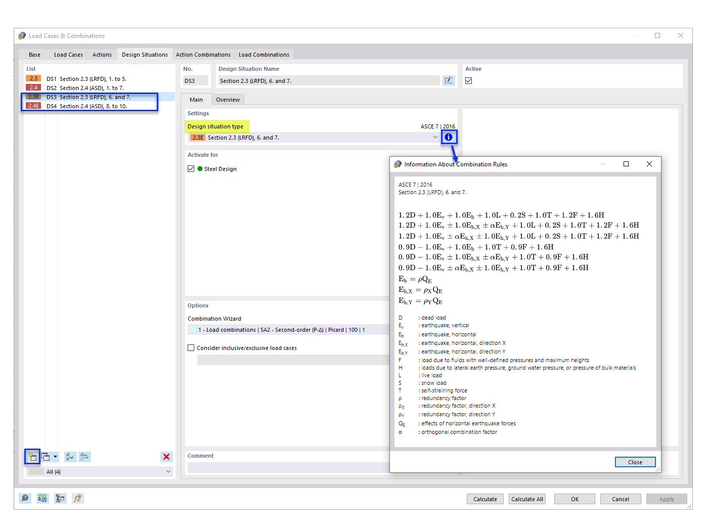
FAQ 005315 | Je ne vois pas les cas de charge sismiques dans les combinaisons de charges (CO) générées par l’ASCE 7. Comment les ajouter ?
FAQ 005315 | Je ne vois pas les cas de charge sismiques dans les combinaisons de charges (CO) générées par l’ASCE 7. Comment les ajouter ?
23.09.2022
034297
  • RFEM 6
  • Structures en béton
  • Structures en acier
    • Conception et calcul de structure
    • ASCE 7

Ajout de situations de projet sismiques

FAQ 005315 | Je ne vois pas les cas de charge sismiques dans les combinaisons de charges (CO) générées par l’ASCE 7. Comment les ajouter ?

  • Combinaison de charges ASCE 7
  • Combinaison de charges
  • Charge sismique
  • Situation de projet
Utilisé dans
  • Combinaisons de charges sismiques ASCE 7
Partager