3720x
005315
23.09.2022

Combinaisons de charges sismiques ASCE 7

Je ne vois pas les cas de charge sismiques dans les combinaisons de charges (CO) générées par l'ASCE 7. Comment les ajouter ?


Réponse:

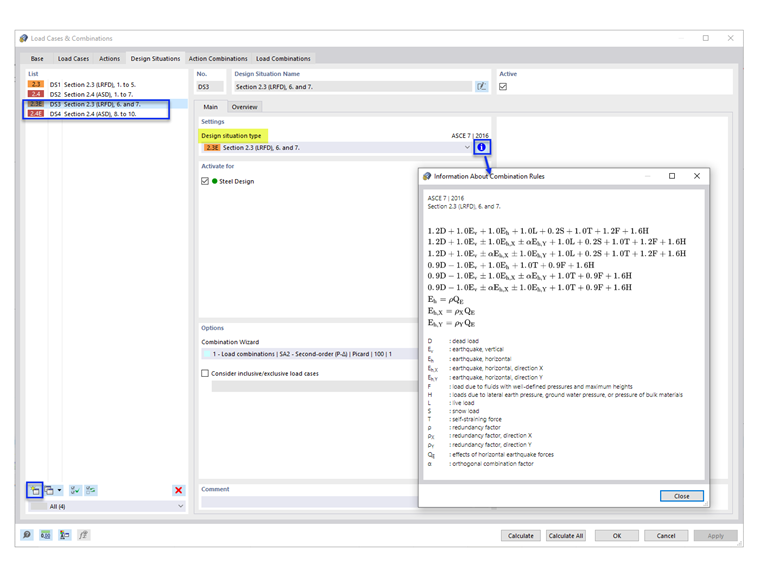
Les « situations de projet » par défaut (SP1 et SP2) n’incluent pas les combinaisons de charges sismiques. Pour ajouter les CO de sismicité, ajoutez de nouvelles situations de projet avec le type de situation de projet « Clause 2.3 (LRFD), 6. et 7. » et/ou « Clause 2.4 (ASD), 8. à 10. » (Figure 1).

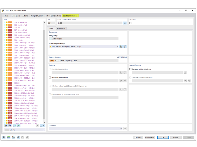
Les CO sismiques générées sont affichées dans l’onglet « Combinaisons de charges ».


Auteur

Cisca est responsable des formations clients, du support technique et du développement des programmes Dlubal pour le marché nord-américain.

Liens


;