Les cas de charge sismiques n’apparaissent pas dans mes combinaisons de charge générées selon l’ASCE 7 (CO). Comment les ajouter ?
Les cas de charge sismiques n’apparaissent pas dans mes combinaisons de charge générées selon l’ASCE 7 (CO). Comment les ajouter ?
23.09.2022
034298
  • RFEM 6
  • Structures en béton
  • Structures en acier
    • Conception et calcul de structure
    • ASCE 7

FAQ 005315 | Cas de charge sismique dans les combinaisons de charges selon l’ASCE 7

Les cas de charge sismiques n’apparaissent pas dans mes combinaisons de charge générées selon l’ASCE 7 (CO). Comment les ajouter ?

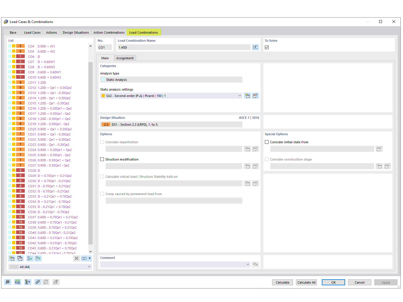
Cette image illustre le processus d'intégration des cas de charges sismiques dans les combinaisons de charges selon l'ASCE 7, une exigence courante dans les situations de conception en ingénierie structurelle. Elle répond à la question fréquemment posée concernant l'absence des cas de charges sismiques dans les combinaisons de charges générées et fournit un aperçu sur la manière dont ces cas peuvent être ajoutés en utilisant les solutions logicielles de Dlubal. L'inclusion des charges sismiques est cruciale pour assurer la sécurité et la conformité avec les codes de conception dans les zones susceptibles d'activité sismique. L'image fournit probablement des indications visuelles ou des références liées aux capacités du logiciel de Dlubal pour générer des combinaisons de charges sismiques conformes, offrant aux ingénieurs les outils nécessaires pour intégrer ces facteurs critiques dans leurs processus de conception de manière efficace.
  • Charge sismique
  • ASCE 7
  • Combinaison de charges
  • Ingénierie des structures
  • Génie civil
Utilisé dans
  • Combinaisons de charges sismiques ASCE 7
Partager