FAQ 005316 | Lorsque vous utilisez la fonction de recherche de la bibliothèque de sections, de nombreuses séries de sections similaires sont affichées. Comment limiter les résultats de la recherche
FAQ 005316 | Lorsque vous utilisez la fonction de recherche de la bibliothèque de sections, de nombreuses séries de sections similaires sont affichées. Comment limiter les résultats de la recherche
30.05.2024
034323
  • RFEM 6
  • RSTAB 9
  • RSECTION 1

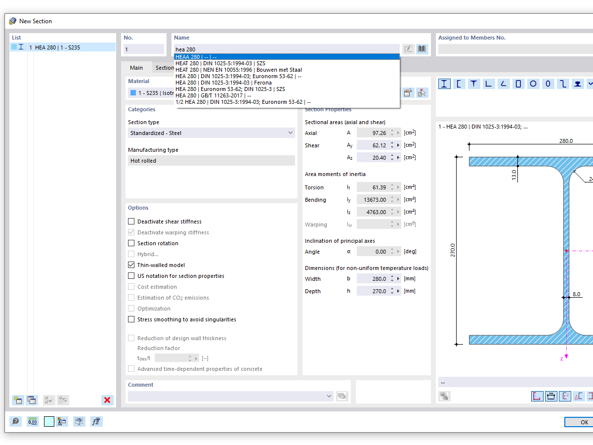
Recherche de section avec entrée HEA (Recherche générale)

FAQ 005316 | Lorsque vous utilisez la fonction de recherche de la bibliothèque de sections, de nombreuses séries de sections similaires sont affichées. Comment limiter les résultats de la recherche

Utilisé dans
  • Recherche exacte de section
Partager