1030x
005316
26.09.2022

Recherche exacte de section

Lorsque j'utilise la fonction de recherche de la bibliothèque de sections, toutes sortes de séries de sections similaires sont affichées. Comment limiter les résultats de la recherche à la description exacte de la section ?


Réponse:

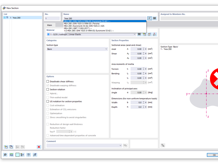
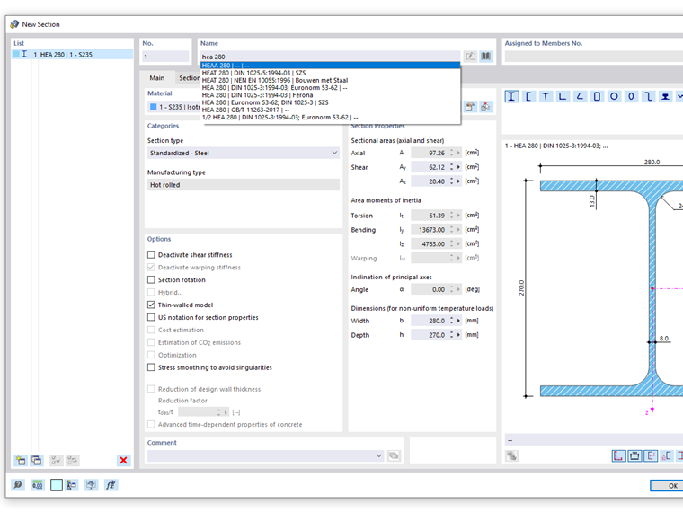
Toutes les séries de sections contenant le terme recherché sont suggérées lors de la saisie d'une description de section dans le champ de nom de la boîte de dialogue « Nouvelle section ». Par exemple, lors de la saisie de « HEA », les sections de la série HEAA ou HEAT sont également suggérées.

Si vous voulez vous assurer que la recherche ne renvoie que des résultats exacts, insérez des guillemets au début de votre terme de recherche. Le terme recherché pour un profil HEA est alors : « HEA



;