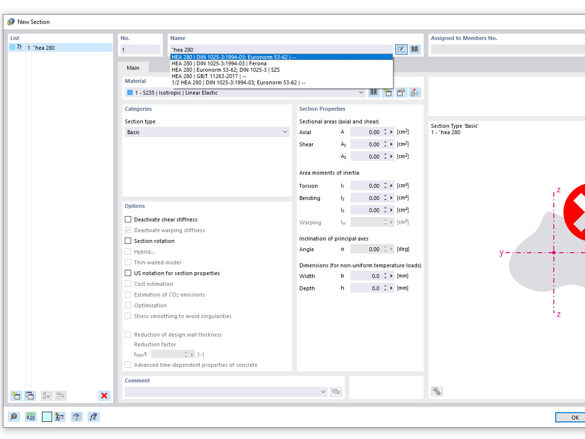
FAQ 005316 | Lorsque vous utilisez la fonction de recherche de la bibliothèque de sections, de nombreuses séries de sections similaires sont affichées. Comment limiter les résultats de la recherche...
FAQ 005316 | Lorsque vous utilisez la fonction de recherche de la bibliothèque de sections, de nombreuses séries de sections similaires sont affichées. Comment limiter les résultats de la recherche...
30.05.2024
034324
  • RFEM 6
  • RSTAB 9
  • RSECTION 1

Recherche de section avec l'entrée « HEA (Recherche exacte)

FAQ 005316 | Lorsque vous utilisez la fonction de recherche de la bibliothèque de sections, de nombreuses séries de sections similaires sont affichées. Comment limiter les résultats de la recherche...

Utilisé dans
  • Recherche exacte de section
Partager