FAQ 005319 | Comment inclure les coefficients de redondance, ρ, dans les combinaisons de charges de l’ASCE 7 ?
FAQ 005319 | Comment inclure les coefficients de redondance, ρ, dans les combinaisons de charges de l’ASCE 7 ?
26.09.2022
034342
  • RFEM 6
  • Vérification de l’acier pour RFEM 6
  • Structures en acier
    • Bâtiments
    • Conception et calcul de structure
    • Analyses dynamiques et sismiques
    • ANSI/AISC 360
    • ASCE 7

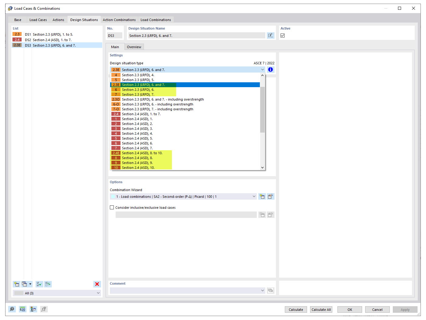
Situations de projet sismique

FAQ 005319 | Comment inclure les coefficients de redondance, ρ, dans les combinaisons de charges de l’ASCE 7 ?

  • Facteur de redondance
  • ASCE 7
  • Combinaison de charges
  • Cas de charge sismique
  • Séisme
Utilisé dans
  • Facteurs de redondance
Partager