2097x
005319
26.09.2022

Facteurs de redondance

Comment inclure le(s) facteur(s) de redondance ρ dans les combinaisons de charges de l'ASCE 7 ?


Réponse:

1) Ouvrez la boîte de dialogue « Cas de charge et combinaisons ». Dans l’onglet « Général », sélectionnez l’option « Modifier les paramètres d’édition ». Les valeurs par défaut sont définies sur 1,0 (Figure 01).

  • Cas A : Pour appliquer le même facteur dans les directions X et Y, utilisez le facteur de redondance générique (sans direction), ρ.
  • Cas B : Pour appliquer des facteurs différents dans chaque direction, utilisez les facteurs de redondance ρx et ρy. Le facteur générique ρ de la première ligne n’est pas utilisé.

2) Dans l’onglet « Cas de charge », créez un cas de charge sismique avec Qe comme « Catégorie d’action ». Ensuite, sélectionnez l’onglet « Paramètres supplémentaires » et choisissez la direction (Figure 02).

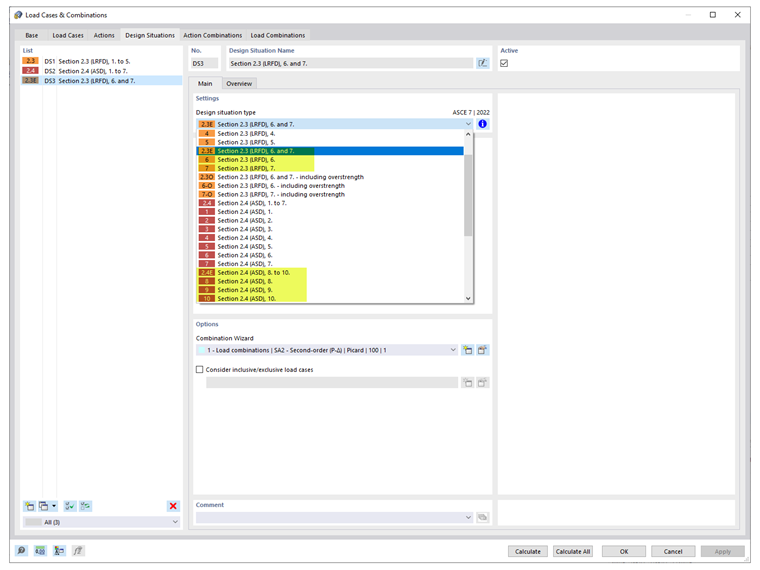
3) Dans l’onglet « Situations de projet », sélectionnez le type de situation de projet sismique applicable. Les méthodes LRFD et ASD sont disponibles (Figure 03).

Remarque : lorsqu’aucune direction ou les deux ne sont activées dans le même cas de charge, le facteur de redondance générique ρ est utilisé. Créez un cas de charge distinct pour appliquer les facteurs individuels ρx et ρy.

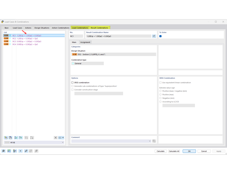
4) Dans l’onglet « Combinaisons de charges », vérifiez que les bons facteurs ont été appliqués. Les facteurs sont également affichés dans l’onglet « Combinaisons de résultats », le cas échéant. Cliquez sur OK pour quitter la boîte de dialogue (Figure 04).


Auteur

Cisca est responsable des formations clients, du support technique et du développement des programmes Dlubal pour le marché nord-américain.



;