FAQ 005321 | Comment appliquer une charge sur des éléments non coplanaires dans RFEM 6 ?
FAQ 005321 | Comment appliquer une charge sur des éléments non coplanaires dans RFEM 6 ?
11.10.2022
034786
  • RF-STEEL AISC 5
  • RSTAB 8
  • RFEM 5
    • Structures en acier
    • Tours et pylônes
    • Centrales électriques
    • Manutention et convoyage
    • Escaliers
    • Structures temporaires
    • Échafaudages et racks de stockage
    • Simulation des flux de vent et génération des charges de vent

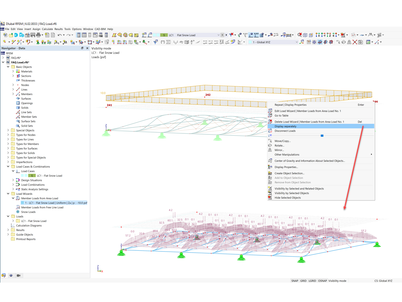
Afficher la charge séparément

FAQ 005321 | Comment appliquer une charge sur des éléments non coplanaires dans RFEM 6 ?

  • Charge générée
  • Vent
  • Charge de vent
  • Charge surfacique
  • Non coplanaire
  • Charge de neige
Utilisé dans
  • Charge sur les structures non coplanaires
Partager