1142x
005321
11.10.2021

Charge sur les structures non coplanaires

Comment appliquer une charge sur des barres non coplanaires dans RFEM 6 ?


Réponse:
  1. Définissez un plan qui sera utilisé pour appliquer la charge. Pour cela, créez 4 nœuds de coin autour de votre structure (Figure 01).
  1. Sélectionnez « Insérer » → « Assistants de charge » → « Charges surfaciques en charges de barre ». Spécifiez la direction et la grandeur dans l’onglet « Général » (Figure 02).
  1. Cliquez sur l’onglet « Géométrie » et sélectionnez les nœuds de coin qui ont été créés précédemment (Figure 03).
  1. Sélectionnez l’onglet « Tolérances » et entrez une distance couvrant toute la largeur/hauteur de la structure (Figure 04). Cliquez sur « OK » pour quitter la boîte de dialogue.
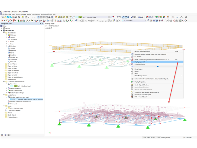
  1. Cliquez avec le bouton droit sur la charge surfacique et sélectionnez « Afficher séparément ». La charge surfacique est maintenant affichée sous forme de charges de barre (Figure 05).

Auteur

Cisca est responsable des formations clients, du support technique et du développement des programmes Dlubal pour le marché nord-américain.



;