Méthode de vérification et d’hypothèse des imperfections
Portique en acier
Définir les longueurs efficaces
Paramètres pour l’analyse statique
Résultats de la vérification de l’acier
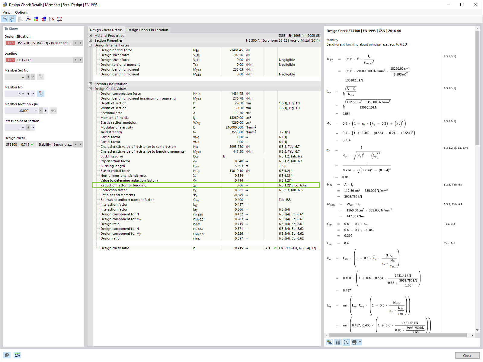
Détails de vérification : Facteur de réduction pour le flambement χ1
Cas d’imperfection avec le type d’imperfection « Mode de flambement »
Paramètres de l’analyse du second ordre concernant les effets de l’imperfection dans le mode propre de flambement dans RFEM 6
Définition de l’imperfection Défaut d’aplomb initial dans RFEM 6
Défaut d’aplomb initial
Déverssement initial global (φ) et flèche initiale (+e)
Défaut d'aplomb initial global (φ) et imperfection en arc (-e)
Résultats de Différentes Approches
Considérer les imperfections de balancement global et la vérification de stabilité selon 6.3
Méthode de vérification et d’hypothèse des imperfections
Portique en acier
Définir les longueurs efficaces
Paramètres pour l’analyse statique
Résultats de la vérification de l’acier
Détails de vérification : Facteur de réduction pour le flambement χ1
Cas d’imperfection avec le type d’imperfection « Mode de flambement »
Paramètres de l’analyse du second ordre concernant les effets de l’imperfection dans le mode propre de flambement dans RFEM 6
Définition de l’imperfection Défaut d’aplomb initial dans RFEM 6
Défaut d’aplomb initial
Déverssement initial global (φ) et flèche initiale (+e)
Défaut d'aplomb initial global (φ) et imperfection en arc (-e)
Résultats de Différentes Approches
Considérer les imperfections de balancement global et la vérification de stabilité selon 6.3
21.10.2022
034966
  • RFEM 6

Méthode de vérification et hypothèse des imperfections

Méthode de vérification et d’hypothèse des imperfections

  • Imperfections
Utilisé dans
  • Méthodes d’analyse de stabilité selon EC 3 dans RFEM 6
Partager
21.10.2022
034968
  • RFEM 6
Portique en acier
  • Portique en acier
Utilisé dans
  • Méthodes d’analyse de stabilité selon EC 3 dans RFEM 6
Partager
21.10.2022
034970
  • RFEM 6
Définir les longueurs efficaces
  • Longueurs efficaces
Utilisé dans
  • Méthodes d’analyse de stabilité selon EC 3 dans RFEM 6
Partager
21.10.2022
034971
  • RFEM 6
Paramètres pour l’analyse statique
  • Paramètres pour l’analyse statique
Utilisé dans
  • Méthodes d’analyse de stabilité selon EC 3 dans RFEM 6
Partager
21.10.2022
034972
  • RFEM 6
Résultats de la vérification de l’acier
  • Vérification de l’acier
  • Résultats
Utilisé dans
  • Méthodes d’analyse de stabilité selon EC 3 dans RFEM 6
Partager
21.10.2022
034973
  • RFEM 6
Détails de vérification : Facteur de réduction pour le flambement χ1
  • Design Check Details
  • Reduction Factor For Buckling
Utilisé dans
  • Méthodes d’analyse de stabilité selon EC 3 dans RFEM 6
Partager
21.10.2022
034974
  • RFEM 6
Cas d’imperfection avec le type d’imperfection « Mode de flambement »
  • Imperfection
  • Mode de flambement
Utilisé dans
  • Méthodes d’analyse de stabilité selon EC 3 dans RFEM 6
Partager
30.05.2024
034975
  • RFEM 6
Paramètres de l’analyse du second ordre concernant les effets de l’imperfection dans le mode propre de flambement dans RFEM 6
Utilisé dans
  • Méthodes d’analyse de stabilité selon EC 3 dans RFEM 6
Partager
21.10.2022
034976
  • RFEM 6
Définition de l’imperfection Défaut d’aplomb initial dans RFEM 6
  • Défaut initial global d’aplomb
  • Imperfections
Utilisé dans
  • Méthodes d’analyse de stabilité selon EC 3 dans RFEM 6
Partager
21.10.2022
034977
  • RFEM 6
Défaut d’aplomb initial
  • Défaut initial d’aplomb
  • Imperfections
Utilisé dans
  • Méthodes d’analyse de stabilité selon EC 3 dans RFEM 6
Partager
21.10.2022
034978
  • RFEM 6
Dévers initial global (φ) et flambement initial (+e)
Déverssement initial global (φ) et flèche initiale (+e)

  • Dévers initial
  • Courbure initiale
  • Imperfections
Utilisé dans
  • Méthodes d’analyse de stabilité selon EC 3 dans RFEM 6
Partager
21.10.2022
034979
  • RFEM 6
Défaut d'aplomb initial global (φ) et imperfection en arc (-e)
  • Initial Sway
  • Initial Bow
Utilisé dans
  • Méthodes d’analyse de stabilité selon EC 3 dans RFEM 6
Partager
21.10.2022
034980
  • RFEM 6
Résultats des Différentes Approches
Résultats de Différentes Approches

  • Résultats
  • Analyse de stabilité
  • Conception en acier
Utilisé dans
  • Méthodes d’analyse de stabilité selon EC 3 dans RFEM 6
Partager
21.10.2022
034981
  • RFEM 6
Considération des imperfections de balancement global et vérification de la stabilité selon 6.3
Considérer les imperfections de balancement global et la vérification de stabilité selon 6.3

  • Vérification de la stabilité
  • Balancement global
  • Imperfections
Utilisé dans
  • Méthodes d’analyse de stabilité selon EC 3 dans RFEM 6
Partager