8373x
001754
02.06.2025

Méthodes d’analyse de stabilité selon EC 3 dans RFEM 6

Cet article de la base de connaissances discute des différentes méthodes d'analyse de stabilité fournies dans l'EN 1993-1-1:2005 et de leur application dans le logiciel RFEM 6.

Cet article technique traite des différentes méthodes pour une analyse de stabilité (figure 01) fournies dans l’EN 1993-1-1:2005 [1] et de leur application dans RFEM 6. L’exemple utilisé pour démontrer ces méthodes (figure 01) est basé sur le travail de E. Chladný et M. Štujberová [2] fourni à la fin de cet article sous « Références ». Il est important de noter que le déversement est exclu dans cet exemple et la procédure de vérification est détaillée dans le paragraphe suivant.

Conformément à l’article susmentionné [1], une analyse de stabilité et une analyse structurelle géométriquement linéaire pour l’exemple numérique d’intérêt sont considérées comme la première méthode d’analyse. Ensuite, une analyse structurelle selon l’analyse du second ordre est discutée.

Dans ce cas, la forme du mode de flambement critique élastique d’une structure est d’abord introduite comme une imperfection unique globale et locale. Plus tard, des imperfections équivalentes sous la forme d’un défaut d’aplomb initial (φ) et d’imperfections individuelles de flèche des barres (e) sont envisagées. Enfin, les résultats sont analysés et évalués de la même manière que dans [2].

Comme mentionné précédemment, ces différentes méthodes sont appliquées à un exemple numérique et les résultats sont examinés et comparés. La structure concernée est un portique en acier montré dans la figure 02. Les actions sur la structure et les sections utilisées pour les poutres et les colonnes sont également affichées.

1. Calcul de structures selon une analyse géométriquement linéaire sur une structure idéale

La méthode selon l’EN 1993-1-1:2005, 5.2.2(3c) [1] implique la possibilité de réaliser une analyse géométriquement linéaire et de considérer les effets du second ordre et les imperfections par les analyses de stabilité des barres équivalentes selon 6.3 [1]. Pour cela, des longueurs de flambement appropriées doivent être utilisée conformément au mode de flambement global de la structure, sur la base due format de résistance des courbes de flambement européennes avec le facteur de réduction χ1.

Pour cela, assurez-vous que les modules complémentaires «Stabilité de la structure » et « Vérification de l’acier ». Cela vous permettra de réaliser l’analyse de stabilité et d’importer les longueurs efficaces de l’analyse de stabilité (figure 03). Pour en savoir plus, consultez l’article technique suivant : Détermination des longueurs efficaces dans RFEM 6 .

Noter que si vous souhaitez effectuer le calcul de structure selon l’analyse géométriquement linéaire, le type d’analyse « Géométriquement linéaire » doit être défini dans les Cas de charges et combinaisons à calculer (figure 04). Ainsi, les imperfections et les effets du second ordre ne sont pas pris en compte dans le calcul des efforts internes, mais plutôt dans l’analyse de stabilité en utilisant le facteur de longueur de flambement dû au comportement global du portique.

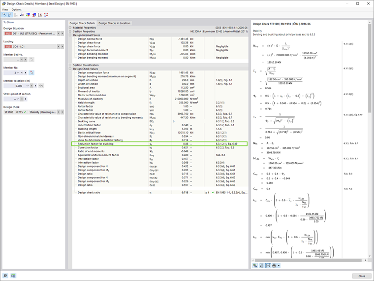
Les résultats du module complémentaire « Vérification de l’acier » utilisant cette méthode sont montrés dans la figure 05.

Le facteur de réduction pour le flambement χ1 dans RFEM 6 est calculé en conformité avec le format de résistance des courbes de flambement européennes. Cela se voit dans les détails de vérification de chaque barre (figure 06), qui peuvent être affichés en cliquant sur « Détails de vérification » dans la tableau des résultats de vérification de l’acier.

2. Analyse du second ordre et prise en compte des imperfections géométriques

En général, des facteurs de charge critique inférieurs à 10 impliquent que les efforts internes et les moments doivent être calculés pour tenir compte des effets du second ordre. Les imperfections géométriques doivent également être prises en compte, et les approches présentées dans cet article sont les suivantes :

  1. Appliquer la forme d’un mode de flambement critique élastique de la structure comme une imperfection globale et locale unique (5.3.2.11 [1])
  2. Considérer les imperfections équivalentes sous forme d’un défaut initial d’aplomb et d’imperfections en arc individuelles des barres (5.3.2.3 [1])

2.1. Appliquer la forme d’un mode de flambement critique élastique de la structure comme une imperfection globale et locale unique

L’approche présentée dans 5.3.2.11 [1] suggère que la forme du mode de flambement critique élastique de la structure peut être appliquée comme une imperfection globale et locale unique. Pour cela, un cas d’imperfection avec le type d’imperfection « Mode de flambement » doit être créé.

Le premier mode de flambement de la structure a été calculé dans l'analyse de stabilité décrite dans le chapitre précédent, et il peut être utilisé maintenant pour définir le cas d’imperfection comme le montre la figure 07. Les paramètres d’analyse du second ordre concernant les effets d’imperfection dans la forme du mode de flambement sont montrés dans la figure 08.


2.2. Considérer les imperfections équivalentes sous forme d’un défaut initiale d’aplomb (φ) et d’imperfections en arc des barres (e)

Selon l’approche présentée dans 5.3.2 (3)[1], l’effet des imperfections pour les portiques sujets au flambement selon un mode de défaut initial d’aplomb doit être appliqué dans l’analyse du portique en utilisant l’imperfection équivalente sous forme d’un défaut initial d’aplomb et d’imperfections en arc des barres.

2.2.1. Imperfection de défaut initial d’aplomb (φ)

Tout d’abord, l’analyse sera effectuée en considérant une imperfection équivalente sous forme d’une imperfection de défaut initial d’aplomb seulement. Dans RFEM 6, une imperfection globale de défaut initial d’aplomb est introduite en tant qu’imperfection d’ensemble de barres, comme le montre la figure 09.

Le défaut initial d’aplomb est défini ainsi comme le montre la figure 10.

2.2.2.Imperfection de défaut initial d’aplomb (φ) et imperfections en arc des barres (±e)

En plus des imperfections globales de défaut initial d’aplomb, les imperfections initiales locales relatives en arc des barres doivent être prises en compte. Dans RFEM 6, elles peuvent être définies comme des imperfections des barres avec le type « Imperfection en arc initiale ». Dans cet exemple, de telles imperfections sont considérées une fois pour la direction globale X positive (+e), et une fois pour la direction négative (-e), comme le montrent les figures 11 et 12, respectivement.


Résumé des résultats

Une comparaison des différentes méthodes (figure 13) conduit à la conclusion que l’utilisation du format de résistance des courbes de flambement européennes avec le facteur de réduction χ1 (Méthode 1) donne des résultats moins conservateurs que la méthode de calcul directe (Méthode 2), qui considère les imperfections et le calcul de structure selon la théorie du second ordre. Les résultats montrent également que les différences entre les deux approches considérant les effets d’imperfection de la Méthode 2 (c’est-à-dire 5.3.2(3) et 5.3.2(11)) sont plutôt petits pour des portiques continus rectangulaires.

À ce stade, nous pouvons nous référer à l’EN 1993-1-1:2005, 5.3.2(6) [1] qui suggère que les imperfections locales en arc peuvent être négligées lors de l’analyse globale pour déterminer les forces et moments d’extrémité à utiliser dans les vérifications des barres selon 6.3.

Ainsi, les imperfections peuvent être introduites uniquement sous la forme d’une imperfection globale de défaut initial d’aplomb dans cet exemple numérique, et les analyses de stabilité des barres équivalentes selon 6.3 [1] peuvent être effectuées. Étant donné l’analyse du second ordre et la prise en compte du comportement global du portique, cette vérification devrait être basée sur la longueur de flambement égale à la longueur de la barre, comme l’indique l’EN 1993-1-1:2005, 5.2.2 (7)b [1]. Enfin, les résultats sont montrés dans la figure 14.


Auteur

Elle est responsable de la création d'articles techniques et fournit un support technique aux clients de Dlubal Software.

Liens
Références


;