FAQ 005342 | Aucune combinaison de charges automatique n'est créée. Que puis-je faire ?
FAQ 005342 | Aucune combinaison de charges automatique n'est créée. Que puis-je faire ?
30.05.2024
036640
  • RFEM 6
  • RSTAB 9

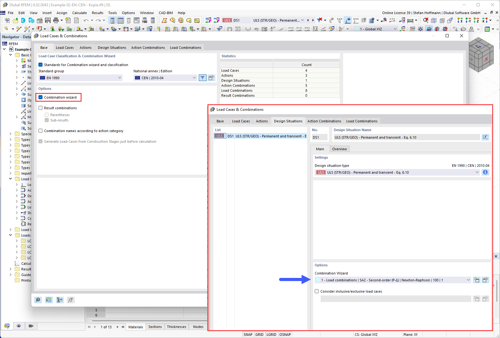
FAQ 005342 | Données de base - Assistant de combinaisons

FAQ 005342 | Aucune combinaison de charges automatique n'est créée. Que puis-je faire ?

Utilisé dans
  • Combinaisons de charges automatiques non générées
Partager