1457x
005342
27.12.2022

Combinaisons de charges automatiques non générées

Aucune combinaison de charges automatique n'est créée. Que puis-je faire ?


Réponse:

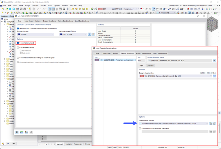
Vérifiez d'abord si vous avez activé l'assistant de combinaisons et si vous l'avez assigné à une situation de projet.

Vérifiez ensuite les paramètres de l'assistant de combinaisons. Pour obtenir les combinaisons de charges générées automatiquement, vous devez désactiver l'option « Combinaisons d'actions définies par l'utilisateur ».


Auteur

M. Hoffmann fournit un support technique aux clients de Dlubal Software et est responsable de la coordination de toutes les études et activités.



;