FAQ 005378 | RFEM vérifie-t-il les limites d'applicabilité du tableau B4.1-1 de l'AISI ?
FAQ 005378 | RFEM vérifie-t-il les limites d'applicabilité du tableau B4.1-1 de l'AISI ?
30.05.2024
040256
  • Vérification de l’acier pour RFEM 6
  • RFEM 6
  • Structures en acier
    • Conception et calcul de structure
    • Profilés formés à froid
    • ANSI/AISC 360

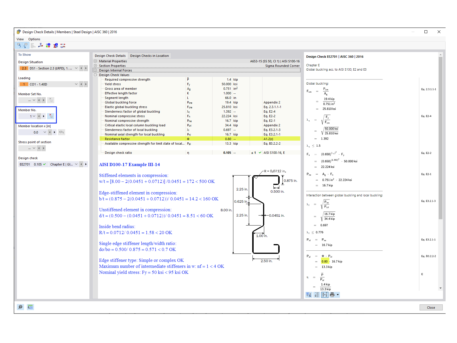
Vérification de la barre n° 1

FAQ 005378 | RFEM vérifie-t-il les limites d'applicabilité du tableau B4.1-1 de l'AISI ?

Utilisé dans
  • Limites d'applicabilité du tableau B4.1-1 selon l'AISI
Partager