1579x
005378
25.04.2023

Limites d'applicabilité du tableau B4.1-1 selon l'AISI

RFEM vérifie-t-il les limites d'applicabilité du tableau B4.1-1 de l'AISI ?


Réponse:

Le facteur de sécurité Ω ou le facteur de résistance Φ utilisé dans les chapitres E à H n’est approprié que pour les sections qui satisfont les limitations du Tableau B4.1-1. Pour toutes les autres sections qui dépassent l'une des limites, des facteurs de sécurité plus élevés Ω ou des facteurs de résistance inférieurs Φ sont appliqués selon A1.2(C). Dans RFEM, cette limitation est vérifiée par défaut. L'utilisateur a la possibilité de désactiver cette vérification dans la « Configuration pour la résistance ».

Les formes pouvant être vérifiées dans RFEM sont les suivantes : C, Z, L, I (double C dos à dos), section creuse omega, rectangulaire et ronde. Dans l’exemple de la Figure 02, la section 8ZS2,75 x 105 est conforme aux limites d’applicabilité.

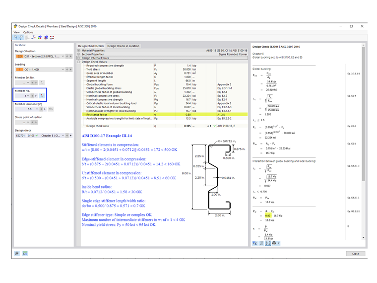
Pour les sections générales/complexes, telles que la section sigma utilisée dans l’Exemple III-14 de l'AISI D100-17 (représentée dans la Figure 03), les facteurs les plus conservateurs sont automatiquement appliqués. Par conséquent, Φc = 0,80 est utilisé dans les vérifications de RFEM. Cependant, le calcul manuel montre que la section sigma respecte les limites d'applicabilité et que Φc = 0,85 peut être utilisé à la place.


Auteur

Cisca est responsable des formations clients, du support technique et du développement des programmes Dlubal pour le marché nord-américain.



;