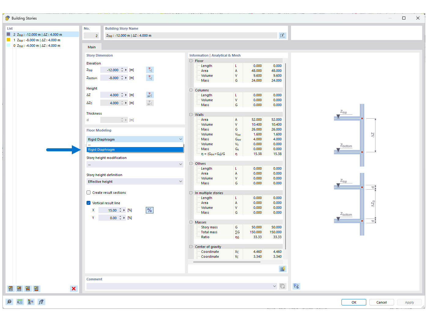
FAQ 005387 | J'ai un modèle 3D et j'essaie de le décomposer en « murs » et « surfaces » avec le modèle de bâtiment et de les calculer séparément. Cependant, ...
FAQ 005387 | J'ai un modèle 3D et j'essaie de le décomposer en « murs » et « surfaces » avec le modèle de bâtiment et de les calculer séparément. Cependant, ...
30.05.2024
041400
  • Modèle de bâtiment pour RFEM 6
  • RFEM 6
  • Bâtiments
    • Conception et calcul de structure
    • Analyse aux éléments finis
    • Modélisation des informations du bâtiment (BIM)

FAQ 005387 | Figure 01 - Diaphragme rigide

FAQ 005387 | J'ai un modèle 3D et j'essaie de le décomposer en « murs » et « surfaces » avec le modèle de bâtiment et de les calculer séparément. Cependant, ...

Utilisé dans
  • Instabilité lors de l’utilisation du modèle de bâtiment avec « Diaphragme rigide »
Partager