Création d’une combinaison sismique/de masse (KB1867)
Création d’une combinaison sismique/de masse (KB1867)
30.05.2024
046694
  • RFEM 6

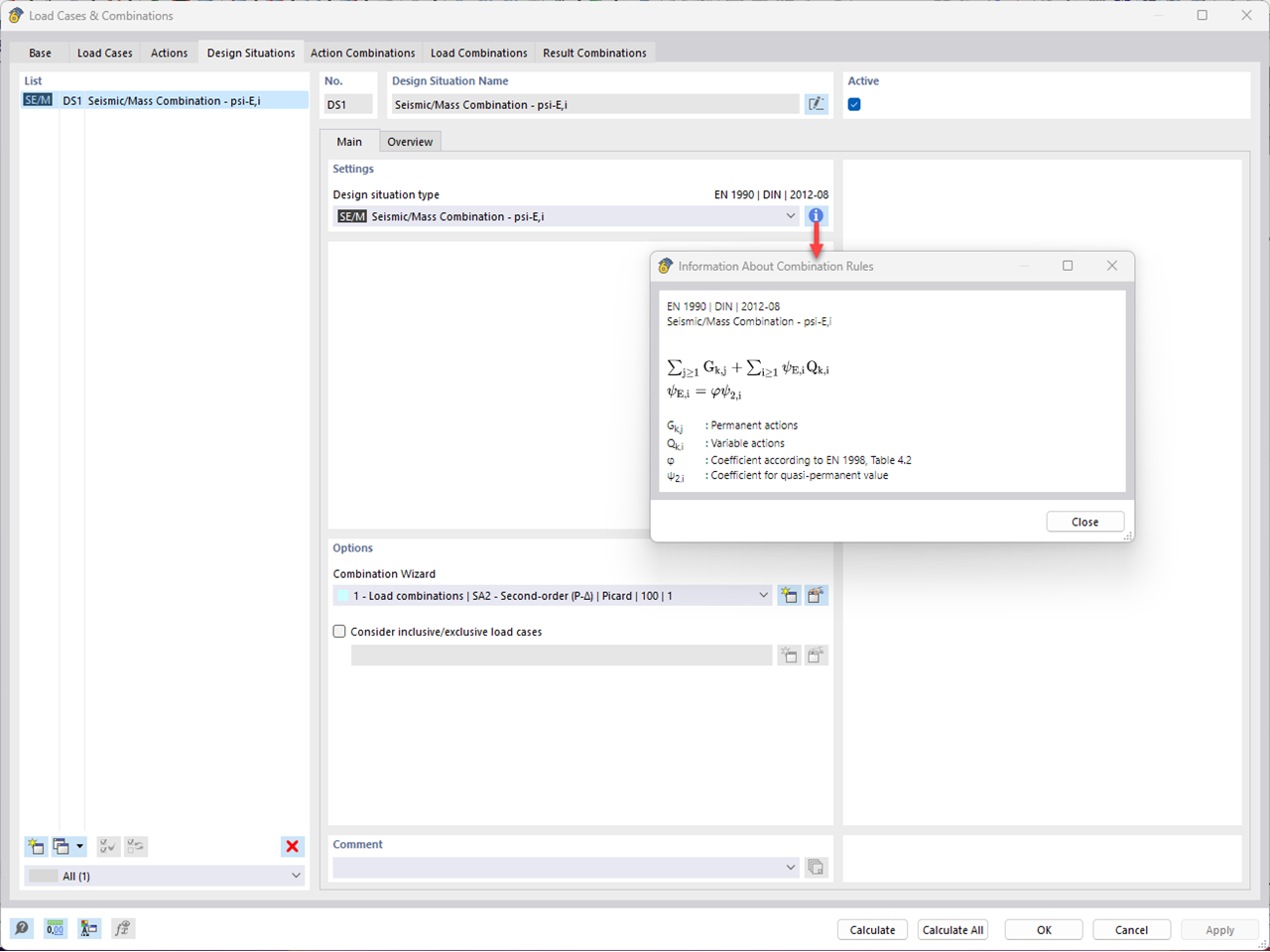
Création d’une combinaison sismique/de masse

Création d’une combinaison sismique/de masse (KB1867)

Utilisé dans
  • Considération de la théorie du second ordre dans une analyse dynamique dans RFEM 6 et RSTAB 9
Modèle 3D
En savoir plus sur le modèle 3D
  • Poteau en acier
Spécifications
Nombre de nœuds 6
Nombre de lignes 1
Nombre de barres 1
Nombre de surfaces 0
Nombre de solides 0
Nombre de cas de charge 6
Nombre de combinaisons de charges 1
Nombre de combinaisons de résultats 0
Poids total 0,211 t
Dimensions (métrique) 0,000 x 5,000 x 0,000 m
Dimensions (impériales) 0 x 16.4 x 0 feet
Partager