FAQ 005564
FAQ 005564
01.07.2024
051295
  • RFEM 6
  • RSTAB 9

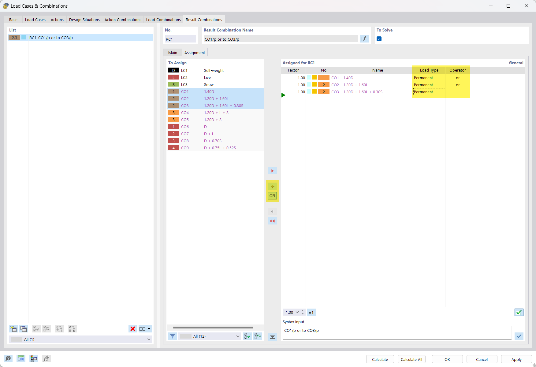
Combinaison de résultats: Ou superposition de CC avec critère «permanent»

FAQ 005564

Utilisé dans
  • Combinaison de charges et résultats
Partager