495x
005564
01.07.2024

Combinaison de charges et résultats

Je souhaite calculer ma structure selon l’analyse du second ordre. Pour cela, j’ai créé plusieurs cas de charge, notamment des cas d’imperfection. Dois-je combiner les cas de charge sous forme de combinaisons de charges ou de résultats ?


Réponse:

La réponse suivante se réfère à RFEM 6 et RSTAB 9.

Si vous souhaitez utiliser l’analyse du second ordre, vous devez définir des combinaisons de charges. Dans le cas d’une combinaison de charges, les charges des cas de charge contenus sont combinées en « un grand cas de charge » en tenant compte des facteurs de sécurité partiels correspondants, et ce cas de charge est ensuite calculé selon l’analyse du second ordre.

Dans le cas d’une combinaison de résultats, en revanche, les cas de charge contenus sont calculés en premier. Ensuite, les résultats sont superposés en tenant compte des facteurs de sécurité partiels. Il n’est pas possible de définir la méthode de calcul pour les combinaisons de résultats. Cela n’est possible que pour les cas de charge et les combinaisons de charges.

Pour les cas de charge et les combinaisons de charges, vous pouvez spécifier la méthode d’analyse dans les paramètres pour l’analyse statique ; par exemple, l’analyse du second ordre (voir Figure 01). Si le modèle comprend des barres de type « Câble », ces éléments sont calculés selon l’analyse des grandes déformations.

Pour les cas de charge et les combinaisons de charges, vous obtenez toujours des efforts internes non ambigus. En revanche, les combinaisons de résultats incluent une enveloppe des forces internes (valeurs max et min). Étant donné que les résultats des cas de charge et des combinaisons de charges sont superposés dans les combinaisons de résultats, les CR peuvent ainsi contenir des résultats selon l’analyse statique linéaire ou l’analyse du second ordre.

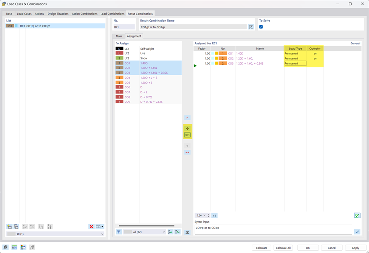
Dans votre modèle, vous pouvez également combiner les CC définis dans un CR de synthèse avec le critère ou (par exemple, CR1 = CO1/permanente ou CO2/permanente ou CO3/permanente ...). Ainsi, vous obtenez les efforts internes et les déformations maximales en tenant compte de l’analyse du second ordre (voir Image 02).

« Permanente ou superposition » pour effet que l’une ou les deux CO sont utilisés pour les résultats. Lors de la connexion des résultats avec « alternativement ou superposition », il peut également arriver qu’aucune des CO ne soit pertinent pour les résultats du CR. Les efforts internes et les déformations peuvent alors devenir nulles.


Auteur

Alex est responsable des formations clients, du support technique et du développement des logiciels Dlubal pour le marché nord-américain.



;