KB 001732 | Modification de la rigidité du béton dans RFEM 6 selon l'ACI 318-19 et la CSA A23.3:19
KB 001732 | Modification de la rigidité du béton dans RFEM 6 selon l'ACI 318-19 et la CSA A23.3:19
16.07.2024
051560
  • RFEM 6
  • Structures en béton
  • Conception et calcul de structure
    • Analyse aux éléments finis
    • CSA A23.3
    • ACI 318

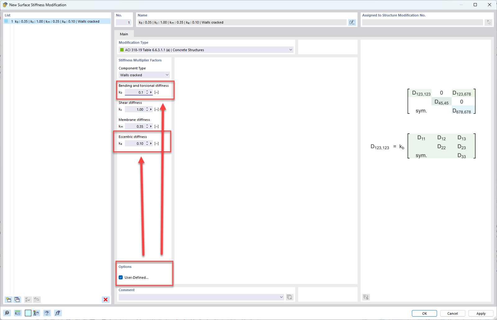
Paramètres définis par l’utilisateur pour le type de composant voile

KB 001732 | Modification de la rigidité du béton dans RFEM 6 selon l'ACI 318-19 et la CSA A23.3:19

Utilisé dans
  • Modification de la rigidité du béton dans RFEM 6 selon l'ACI 318-19 et la CSA A23.3:19
Partager