6396x
001732
13.01.2022

Modification de la rigidité du béton dans RFEM 6 selon l'ACI 318-19 et la CSA A23.3:19

Conformément à la clause 6.6.3.1.1 et la clause 10.14.1.2 des normes ACI 318-19 et CSA A23.3:19, respectivement, RFEM considère la réduction de la rigidité des barres et des surfaces en béton pour différents types d'éléments. Les types de sélection disponibles incluent les voiles fissurés et non fissurés, les plaques planes et les dalles, les poutres et les poteaux. Les facteurs multiplicateurs disponibles dans le programme sont tirés directement du tableau 6.6.3.1.1 (a) et du tableau 10.14.1.2.

Rigidité réduite selon l’ACI 318 et la CSA A23.3

En référence à la clause 6.6.3.1.1 et 10.14.1.2, l’aire brute de la section Aq et le moment d’inertie Ig sont autorisés pour l’analyse élastique avec des niveaux de charge pondérés appliqués. Les niveaux de charge pondérés sont déterminés à l’aide du tableau 6.6.3.1.1(a) de l'ACI 318-19 [[#Refer [1]]] et du tableau figurant dans la CSA A23.3:19, 10.14.1.2 [2], où le type d’élément et sa condition sont pris en compte. Les facteurs de multiplication réduisent le moment d’inertie tandis que l’aire de la section brute reste la même. Ces facteurs ont été appliqués de manière conservatrice par les différentes normes propres au béton pour considérer des pertes de section dues à la fissuration du béton.

Selon la clause 6.6.3.1.1 de l’ACI 318-19, le moment d’inertie et l’aire brute des barres/surfaces doivent être calculés selon les tableaux 6.6.3.1.1(a) ou 6.6.3.1.1(b), à moins qu’une analyse plus rigoureuse soit requise. De façon similaire, CSA A23.3:19 inclut un tableau contenant les facteurs multiplicateurs correspondants appliqués à chaque moment d’inertie.

Des conditions différentes telles que l’état « fissuré » et « non fissuré » n’affectent que les éléments en béton classés sous « voile ». Un facteur de 0,70 est appliqué au moment d’inertie brut Ig lors du calcul du moment et du cisaillement d’un mur non fissuré. S’il est prévu que le voile se fissure, le moment d’inertie est calculé à 0,35 Ig pour une analyse plus approfondie en se basant sur le module de rupture.

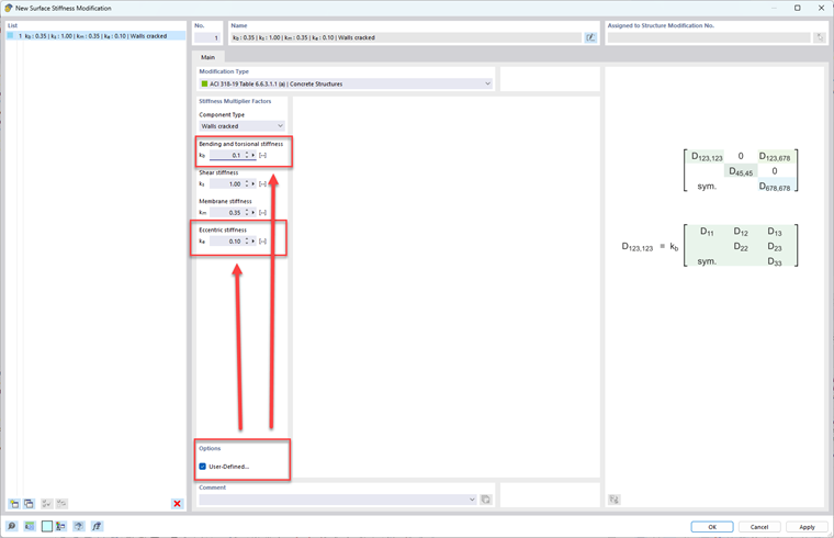
En général, les voiles sont utilisés pour résister aux charges latérales dans le plan. La rigidité hors du plan est normalement ignorée ou négligeable par rapport à la rigidité dans le plan. Ainsi, la réduction de rigidité doit être appliquée dans le plan (km) et non à l'extérieur du plan lors d’une analyse latérale. Pour éviter d’avoir à utiliser des armatures longitudinales excessives, de petits facteurs de modification doivent être appliqués aux facteurs de rigidité hors-plan kb et ke. Dans la section ci-dessous « Application dans RFEM 6 », nous vous montrons comment appliquer ces facteurs de réduction dans le logiciel spécifiquement pour les voiles.

Contrairement aux voiles, les moments d’inertie ne changent pas en raison d’hypothèses fissurées ou non fissurées lors de l'analyse d’autres éléments tels que des poteaux, des poutres, des plaques planes et des dalles planes. La valeur réduite est basée sur un facteur de réduction unique listé ci-dessous.

Poteaux : Ig = 0,70Ig
Poutres : Ig = 0,35 Ig
Plaques et dalles planes : Ig = 0,25 Ig

Pour tous les éléments en béton, y compris les voiles, un facteur de 1,0 est appliqué à l’aire de section brute Ag. Par conséquent, l’aire brute de la section en béton reste la même. Concernant l’ACI 318-19, les valeurs des moments d'inertie selon MacGregor et Hage (1977) [3] sont multipliées par un facteur de réduction de rigidité de φk = 0,875 référencé dans R6.6.4 5.2. Par exemple, le moment d’inertie peut être calculé comme suit :

0,875 (0,80 Ig) = 0,70 Ig

Application dans RFEM

RFEM 6 permet à l’utilisateur de modifier en toute simplicité la rigidité en flexion ou axiale de toute barre ou surface en béton à considérer pour l'analyse et la vérification selon l’ACI 318-19 ou la CSA A23.3-19. Les modifications de rigidité doivent être uniquement définies pour les situations de calcul de résistance (pondérées) et non pour les situations de calcul d’état limite de service (non pondérées). Bien que les types de composants puissent être définis pour chaque élément dans les cas de charge/combinaisons de charge dans l’option « Modification de structure » du logiciel, il est préférable d’effectuer ces modifications directement dans la situation de projet de résistance, qui appliquera automatiquement ces paramètres aux combinaisons de charges pondérées suivantes.

Lors de la création/modification de l’« Assistant de combinaison » dans l’onglet « Situations de projet » des « Options », la case « Considérer les modifications de structure » doit être cochée (voir les Figures 01 et 02).


Une fois cette case cochée, une nouvelle modification de structure doit être créée à l’aide du bouton « Créer une nouvelle modification de structure… ». Il existe un tableau de modification de la rigidité dans lequel vous avez la possibilité de contrôler les barres et/ou les surfaces à modifier. Une fois qu’au moins l’un de ces onglets est coché, un nouvel onglet (ou plusieurs onglets) apparaît en haut.

Dans ces onglets, le « Type de modification », tel que le tableau 6.6.3.1.1 (a) de l’ACI 318-19 ou le tableau 10.14.1.2 de la CSA A23.3:19, peut être spécifié pour les barres ou les surfaces. Les Figures 03 et 04 montrent les différentes normes et types de composants qui peuvent être sélectionnés dans un menu déroulant.


Pour modifier la rigidité de surface et ignorer la rigidité hors du plan, la case définie par l’utilisateur doit être cochée lors de la sélection du type de composant « Voile ». Appliquez ensuite de petits facteurs de modification à kb et ke.


Auteur

Alex est responsable des formations clients, du support technique et du développement des logiciels Dlubal pour le marché nord-américain.

Références


;