Fonctionnalité 002850 | Diaphragme semi-rigide pour la modélisation des étages
Fonctionnalité 002850 | Diaphragme semi-rigide pour la modélisation des étages
24.07.2024
051641
  • Modèle de bâtiment pour RFEM 6

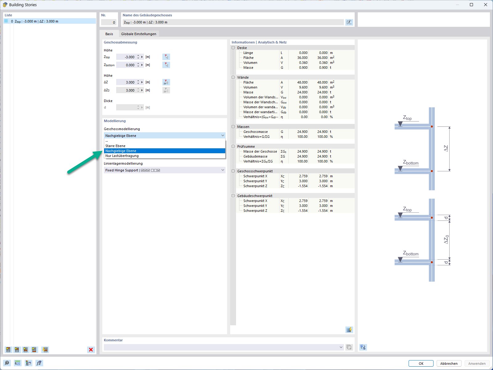
Diaphragme semi-rigide pour la modélisation des étages

Fonctionnalité 002850 | Diaphragme semi-rigide pour la modélisation des étages

  • Étage
  • Plafond
  • Flexible
  • Plan
Utilisé dans
  • Diaphragme semi-rigide pour la modélisation des étages
Partager