740x
002850
24.07.2024

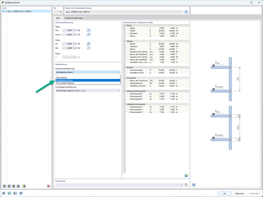
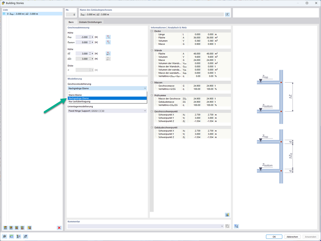
Diaphragme semi-rigide pour la modélisation des étages

L’option « Diaphragme semi-rigide » est désormais disponible pour la modélisation des planchers des étages.

Cette option de modélisation utilise en principe la même approche que pour la modélisation « Diaphragme rigide » des étages. Contrairement aux diaphragmes rigides, aucun couplage nodal n’est effectué entre le centre de gravité et chaque nœud EF. De cette façon, il est possible de considérer la rigidité en flexion de la dalle.



;