FAQ 005585 | Que signifie le message d’erreur « Options de calcul incompatibles » pour les barres avec distribution de section linéaire (inertie variable) ?
FAQ 005585 | Que signifie le message d’erreur « Options de calcul incompatibles » pour les barres avec distribution de section linéaire (inertie variable) ?
01.08.2024
051781
  • RSTAB 9
  • RFEM 6

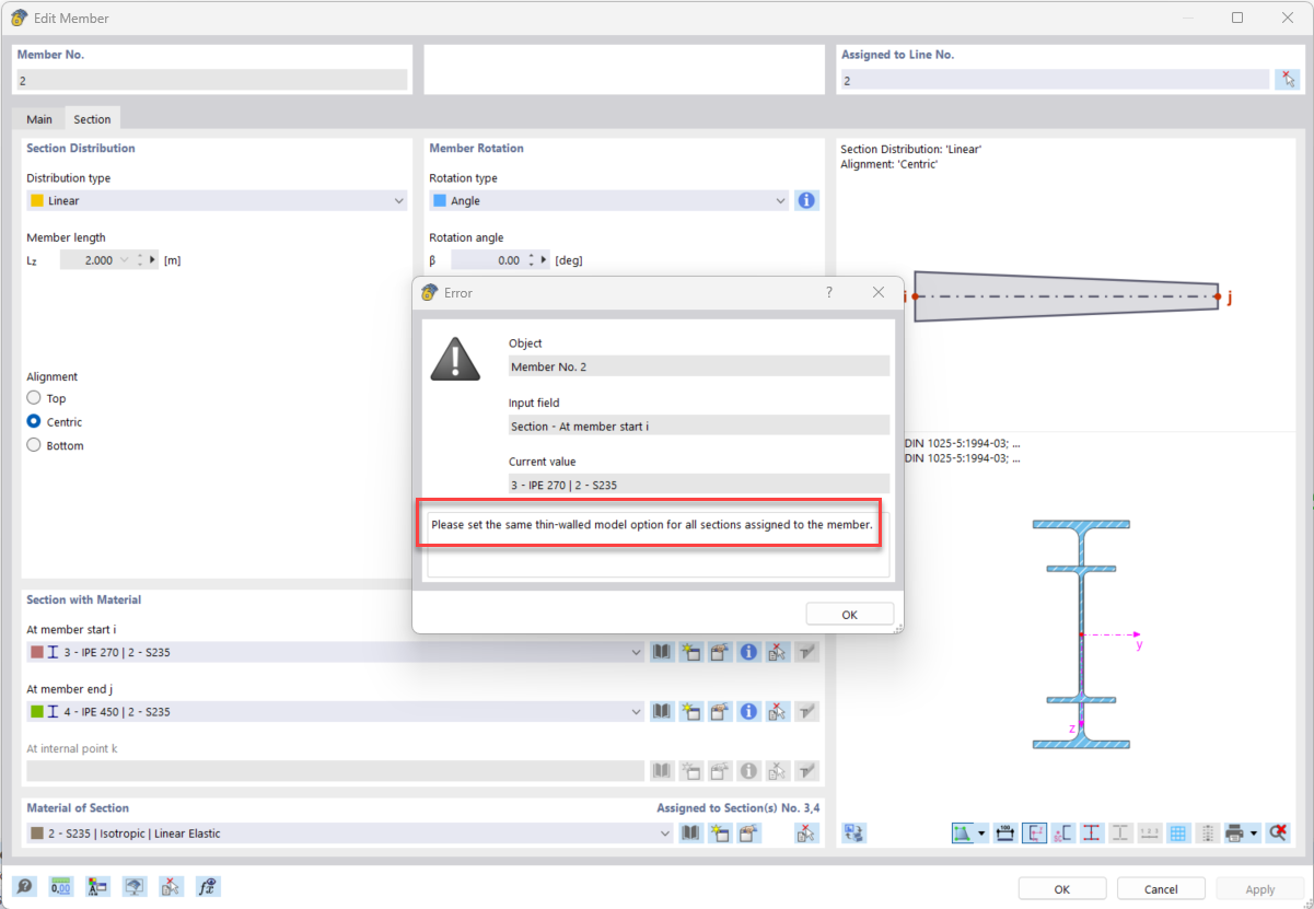
Message d’erreur dû aux différentes options du « Modèle à parois minces ».

FAQ 005585 | Que signifie le message d’erreur « Options de calcul incompatibles » pour les barres avec distribution de section linéaire (inertie variable) ?

Utilisé dans
  • Options du modèle pour les sections avec distribution de section linéaire
Partager