204x
005585
01.08.2024

Options du modèle pour les sections avec distribution de section linéaire

Que signifie le message d’erreur « Options de calcul incompatibles » pour les barres avec distribution de section linéaire (inertie variable) ?


Réponse:

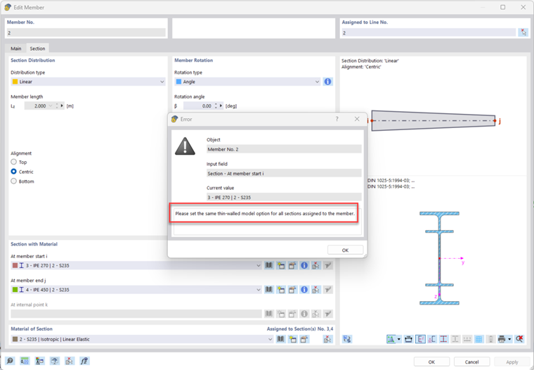
RFEM 6 et RSTAB 9 permettent d’assigner des sections différentes en début et en fin de barre (voir image).

Vous pouvez définir des sections différentes en début et en fin de barre. Les options de calcul pour les deux extrémités de la barre doivent être identiques. Boîte de dialogue | Modifier la section | Général | Options :

Si différentes options sont définies aux extrémités de barre, des messages d’erreur s’affichent.
L’exemple « Désactiver la rigidité de cisaillement » est défini de manière différente aux deux extrémités de barre :

Exemple de l’option « Modèle à parois minces » définie de manière différente pour une poutre en acier :

Cela entraîne le message d’erreur suivant :

Pour une modélisation correcte, des options identiques doivent être définies aux deux extrémités de barre.


Auteur

Marco traite des demandes techniques concernant le logiciel au support client. Il se familiarise de manière fiable avec de nouveaux sujets et développe des approches de solution structurées.



;