KB 1892 | Vérification à long terme de la flèche du béton selon l’ACI 318 et la CSA A23.3
KB 1892 | Vérification à long terme de la flèche du béton selon l’ACI 318 et la CSA A23.3
17.09.2024
052523
  • RFEM 6
  • Structures en béton

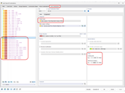
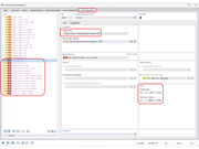
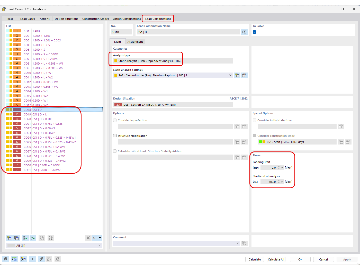
Combinaisons de charges générées automatiquement avec l’analyse en fonction du temps définie

KB 1892 | Vérification à long terme de la flèche du béton selon l’ACI 318 et la CSA A23.3

  • Vérification du béton
  • Flèche à long terme
  • Fluage
  • Retrait
Utilisé dans
  • Vérification à long terme de la flèche du béton selon l’ACI 318 et la CSA A23.3
Partager