1803x
001892
17.09.2024

Vérification à long terme de la flèche du béton selon l’ACI 318 et la CSA A23.3

Cet article traite de la flèche à long terme des structures en béton selon l’ACI 318 et la CSA A23.3.

Les effets à long terme tels que le fluage et le retrait dans la vérification du béton armé peuvent avoir un impact significatif sur la durabilité, la stabilité et l’ELS des structures au fil du temps. Ignorer ces effets peut entraîner des déformations, des fissures et des redistributions des contraintes inattendues, mettant ainsi en danger la sécurité et les fonctionnalités de la structure. En tenant compte du fluage et du retrait, les ingénieurs s’assurent que leurs calculs maintiennent les performances prévues tout au long du cycle de vie de la structure.

RFEM 6 et le module complémentaire Vérification du béton permettent de considérer la flèche à long terme à l’aide de trois méthodes différentes. Avant de détailler ces méthodes, il est important de noter que les calculs de flèche sont toujours recalculés dans le module complémentaire Vérification du béton, en considérant le moment d’inertie efficace, Ie, comme spécifié dans l’ACI 318-19, Tableau 24.2.3.5 [1] ou la CSA A23.3, 9.8.2.3 [2]. Les flèches immédiates calculées dans l’analyse statique de RFEM 6 à l’aide du moment d’inertie brut, Ig, ne sont pas utilisées dans le module complémentaire Vérification du béton pour les vérifications de flèche à l’ELS. Par conséquent, les flèches de barre et de surface calculées dans RFEM 6 peuvent ne pas correspondre aux flèches dans le module complémentaire Vérification du béton.

Méthode 1 : Facteur dépendant du temps (méthode simplifiée)

Dans les paramètres de configuration pour l’ELS du module complémentaire Vérification du béton, une option est disponible pour déterminer la flèche à long terme à l’aide d’un « facteur dépendant du temps ».

Cette méthode utilise la flèche calculée avec Ie, comme expliqué ci-dessus, et applique le facteur approprié en fonction de la durée de l’entrée de charge, en référence au tableau 24.2.4.1.3 de l’ACI 318-19 ou à la CSA A23.3, 9.8.2.5. Il s’agit de la méthode simplifiée approuvée par les normes pour l’approximation des effets à long terme, tels que le fluage et le retrait, dans les calculs de vérification de flèche.

Le calcul des flèches à long terme utilise un diagramme de matériau linéaire pour la compression du béton et un diagramme linéaire pour l’influence des armatures. L’effet de raidissement en traction peut être considéré dans le calcul. L'analyse statique n'est pas affectée par cette option de méthode.

Méthode 2 : Propriétés de matériau dépendantes du temps (fluage/retrait)

Une option alternative permettant de déterminer la flèche à long terme à l’aide des « propriétés de matériau dépendantes du temps (fluage/retrait) » est également disponible dans les paramètres de configuration pour l’ELS du module complémentaire Vérification du béton.

Pour cette méthode, la norme ACI 435 est utilisée pour intégrer la flèche calculée en plus des propriétés de fluage et de retrait du matériau assigné dans la vérification de la flèche à long terme. Cette approche est plus détaillée que l’approche du facteur dépendant du temps de la méthode 1.

Les entrées pour le fluage et le retrait du matériau béton se trouvent dans l’onglet Propriétés dépendantes du temps du béton. Les paramètres et les modifications de la maturation du béton (à gauche) affecteront directement le coefficient de fluage final et la déformation due au retrait à t = 36 525 jours. Pour en savoir plus sur ces différentes options d’entrée, consultez le manuel en ligne Vérification du béton.

Les données de fonction (à droite) sont affichées uniquement à des fins de visualisation, comme indiqué dans cette boîte de dialogue. Les valeurs du coefficient de fluage et de déformation due au retrait à t = 36 525 jours seront toujours utilisées dans le calcul de la flèche à long terme pour la méthode 2. Aucun autre temps ne peut être spécifié.

Le calcul des flèches à long terme utilise un diagramme de matériau linéaire pour la compression du béton et un diagramme linéaire pour l’influence des armatures. L’effet de raidissement en traction peut être considéré dans le calcul. L'analyse statique n'est pas affectée par cette option de méthode.

Méthode 3 : Module complémentaire Analyse en fonction du temps

La Méthode 3 utilise le module complémentaire Analyse en fonction du temps (TDA). La principale différence entre cette méthode et les méthodes précédentes est que les effets à long terme tels que le fluage et le retrait sont directement considérés dans l’analyse statique de RFEM 6, affectant à la fois les efforts internes et les flèches. Les barres et les surfaces sont considérées.

Il est à noter que les effets du retrait seront plus marqués selon le type de maintien de l’élément. Par exemple, une poutre entièrement encastrée avec des appuis à extrémités encastrés subira des effets à long terme plus importants qu’une poutre avec un état d’appui articulé.

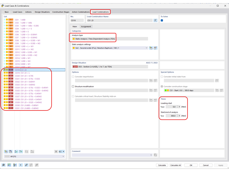
Une fois le module complémentaire Analyse en fonction du temps activé dans les données de base de RFEM 6, le type d’analyse « Analyse statique | Analyse en fonction du temps (TDA) » est désormais disponible dans un cas de charge ou une combinaison de charges créée manuellement (par exemple, l’assistant de combinaison est désactivé) et peut être activée par l’utilisateur. Les moments de début et de fin de charge à long terme sont également définis ici.

Le nombre d’incréments pour l’analyse en fonction est défini dans les paramètres pour l’analyse statique TDA pour tous les types d’analyse, y compris géométriquement linéaire, du second ordre ou des grandes déformations.

L’utilisateur peut également enregistrer le résultat de chaque incrément de charge dans l’onglet Général des paramètres pour l’analyse statique.

Le coefficient de fluage et les valeurs de déformation due au retrait sont appliqués à chaque incrément de charge de l’analyse en fonction du temps en considérant l’âge du béton au moment de l’entrée/de l’application du chargement plus la durée du temps de l’analyse en fonction du temps. Par exemple, 10 incréments à une durée de 300 jours avec l’âge du béton au moment du chargement/de l’introduction défini sur 10 jours appliqueront les valeurs de coefficient de fluage et de déformation du retrait correspondants à t = 31 jours, 62 jours, 93 jours, etc. sur, comme indiqué dans le diagramme de temps, à des fins de visualisation uniquement.

Le module complémentaire Analyse des phases de construction (CSA) est requis pour activer les paramètres en fonction du temps pour les combinaisons de charges générées automatiquement (par exemple lors de l'utilisation de l'assistant de combinaison avec l'ASCE 7, le NBC, etc.). Une fois ce module complémentaire activé dans les Données de base, vous pouvez définir une nouvelle Phase de construction avec la durée d’analyse en fonction du temps correspondante. Les mêmes paramètres utilisés dans l’analyse statique pour définir les incréments d’analyse en fonction du temps s’appliquent également ici. Assurez-vous que l’analyse statique est du même ordre que les combinaisons de charges, par exemple le second ordre.

Assurez-vous que les cas de charge appropriés sont considérés dans les Objets assignés pour la phase de construction dans l’onglet Cas de charge.

Enfin, dans la situation de projet qui sera utilisée pour les calculs de flèche à l’état limite de service, la phase de construction peut être activée dans l’onglet Général de l’assistant de combinaison en cochant la case Considérer l’état initial. L’onglet suivant, État initial, permet à l’utilisateur d’assigner la phase de construction définie.

Toutes les combinaisons de charges générées automatiquement auront désormais le type analyse en fonction du temps défini automatiquement.

Le modèle est maintenant prêt pour le calcul. Bien que les efforts internes modifiés de l’analyse statique en fonction du temps soient considérés dans les vérifications de résistance et à l’ELS du module complémentaire Vérification du béton, les flèches ne sont pas influencées. Les calculs de flèche dans l’analyse statique en fonction du temps et le module complémentaire Vérification du béton utilisent différentes méthodes et calculs. L’analyse statique en fonction du temps utilise un diagramme de matériau linéaire sans considérer l’influence des armatures. En revanche, comme mentionné dans la méthode 2, le module complémentaire Vérification du béton utilise un diagramme non linéaire (parabolique) avec un raidissement en traction dans le béton et un diagramme bilinéaire pour l’influence des armatures.

Pour obtenir des résultats de flèche identiques dans l’analyse statique en fonction du temps et dans le module complémentaire Vérification du béton, il serait nécessaire de considérer les propriétés de calcul non linéaires du béton, qui, au moment de cet article, ne sont pas encore disponibles. Entre-temps, le module complémentaire Vérification du béton continuera de se référer aux méthodes 1 ou 2 pour calculer la rigidité modifiée pour les flèches à long terme. La meilleure méthode consiste donc à comparer manuellement les flèches issues de l’analyse statique dans Analyse en fonction du temps avec les valeurs limites des flèches.

Cet article technique est consacré aux bases du module complémentaire Analyse en fonction du temps. Il existe également de nombreux plans de développement pour l’avenir, y compris l’intégration avec l’analyse non linéaire du béton (une fois disponible) et l’extension du module complémentaire à d’autres matériaux au-delà du béton.



Auteur

Amy Heilig est la PDG de la filiale américaine et responsable des ventes ainsi que du développement continu du programme pour le marché nord-américain.

Liens
Références


;